Synergize Process Server Actions
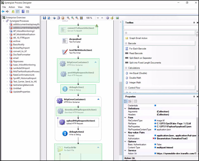
Actions are the building blocks of any process. In the Process Designer, a toolbox or palette contains a wide range of actions. Additional actions can be created for even more customization. Actions are connected together to form a flow.
-
Actions can derive useful information from each other through a technique known as binding. By binding a property of one action to the property of another action, dynamic data processing can be achieved.
-
Actions can represent discrete steps in a process or they can act as logical containers, representing loops and branches in the flow. In this way, actions can be nested within other actions. In fact, nesting is often necessary to design a valid process.
Main action description.
|
Action icon or image |
DLL name |
Version |
Prerequisite Actions
|
Action Name |
Nested? |
|---|---|
|
|
|
Outbound Properties
|
Activity |
Type |
Description |
Bindable? |
|---|---|---|---|
|
|
|
|
|
Base Properties (All Actions)
|
Activity |
Type |
Description |
Bindable? |
|---|---|---|---|
|
Name |
String |
Name of the action. |
No |
|
Description |
String |
Description of the action. Maximum 255 characters. |
No |
|
Enabled |
Boolean |
True or False |
No |
Action Properties
|
Activity |
Type |
Description |
Bindable? |
|---|---|---|---|
|
|
|
|
|
Example Process Flow
Graphic of process flow with this action included.
Adds a text annotation to a document in a repository.
|
|
Microdea.ProcessServer.Actions.Synergize.dll |
|
Prerequisite Actions
|
Action Name |
Nested? |
|---|---|
Outbound Properties
|
Activity |
Type |
Description |
Bindable? |
|---|---|---|---|
Base Properties (All Actions)
|
Activity |
Type |
Description |
Bindable? |
|---|---|---|---|
|
Name |
String |
Name of the action. |
No |
|
Description |
String |
Description of the action. Maximum 255 characters. |
No |
|
Enabled |
Boolean |
True or False |
No |
Action Properties
|
Activity |
Type |
Description |
Bindable? |
|---|---|---|---|
|
Annotation Text |
|||
|
Document |
Example Process Flow
To request this missing item, please make your request known using the Feedback button above.
Adds a set of child values to a document.
|
|
|
Prerequisite Actions
|
Action Name |
Nested? |
|---|---|
Outbound Properties
|
Activity |
Type |
Description |
Bindable? |
|---|---|---|---|
|
Document |
|||
Base Properties (All Actions)
|
Activity |
Type |
Description |
Bindable? |
|---|---|---|---|
|
Name |
String |
Name of the action. |
No |
|
Description |
String |
Description of the action. Maximum 255 characters. |
No |
|
Enabled |
Boolean |
True or False |
No |
Action Properties
|
Activity |
Type |
Description |
Bindable? |
|---|---|---|---|
|
Child Properties |
|||
|
Document |
Example Process Flow
To request this missing item, please make your request known using the Feedback button above.
Use this action to add a document cross reference.
|
|
Microdea.ProcessServer.Actions.Synergize.dll |
Prerequisite Actions
|
Action Name |
Nested? |
|---|---|
Outbound Properties
|
Activity |
Type |
Description |
Bindable? |
|---|---|---|---|
Base Properties (All Actions)
|
Activity |
Type |
Description |
Bindable? |
|---|---|---|---|
|
Name |
String |
Name of the action. |
No |
|
Description |
String |
Description of the action. Maximum 255 characters. |
No |
|
Enabled |
Boolean |
True or False |
No |
Action Properties
|
Activity |
Type |
Description |
Bindable? |
|---|---|---|---|
|
Reference Document |
|||
|
Source Document |
Example Process Flow
To request this missing item, please make your request known using the Feedback button above.
Adds a specified document to a document group in the Synergize repository.
|
|
Synergize.ProcessServer.Actions.Core.dll |
v 1.0.0.15 SP38 |
Prerequisite Actions
|
Action Name |
Nested? |
|---|---|
Outbound Properties
|
Activity |
Type |
Description |
Bindable? |
|---|---|---|---|
Base Properties (All Actions)
|
Activity |
Type |
Description |
Bindable? |
|---|---|---|---|
|
Name |
String |
Name of the action. |
No |
|
Description |
String |
Description of the action. Maximum 255 characters. |
No |
|
Enabled |
Boolean |
True or False |
No |
Action Properties
|
Activity |
Type |
Description |
Bindable? |
|---|---|---|---|
|
AddToEnd |
Boolean |
Should the document be added to the end of the document group |
True |
|
Document |
String |
The document to add to the group |
True |
|
DocumentGroup |
String |
The group to add the document to. Defaults to its closest ancestor. |
True |
Adds or updates a set of child values for a document.
|
|
|
|
Prerequisite Actions
|
Action Name |
Nested? |
|---|---|
Outbound Properties
|
Activity |
Type |
Description |
Bindable? |
|---|---|---|---|
|
Document |
|
|
|
|
|
|
|
Base Properties (All Actions)
|
Activity |
Type |
Description |
Bindable? |
|---|---|---|---|
|
Name |
String |
Name of the action. |
No |
|
Description |
String |
Description of the action. Maximum 255 characters. |
No |
|
Enabled |
Boolean |
True or False |
No |
Action Properties
|
Activity |
Type |
Description |
Bindable? |
|---|---|---|---|
|
ChildProperties |
|||
|
Document |
|||
|
KeyField |
|||
|
SecondaryKeyField |
Example Process Flow
To request this missing item, please make your request known using the Feedback button above.
Prepares a file for an email attachment.
|
|
|
|
Prerequisite Actions
|
Action Name |
Nested? |
|---|---|
Outbound Properties
|
Activity |
Type |
Description |
Bindable? |
|---|---|---|---|
Base Properties (All Actions)
|
Activity |
Type |
Description |
Bindable? |
|---|---|---|---|
|
Name |
String |
Name of the action. |
No |
|
Description |
String |
Description of the action. Maximum 255 characters. |
No |
|
Enabled |
Boolean |
True or False |
No |
Action Properties
|
Activity |
Type |
Description |
Bindable? |
|---|---|---|---|
|
AttachmentFile |
|
|
|
|
AttachmentName |
|
|
|
Example Process Flow
To request this missing item, please make your request known using the Feedback button above.
Prints an image with the option to specify the paper tray.
|
|
|
|
Prerequisite Actions
|
Action Name |
Nested? |
|---|---|
Outbound Properties
|
Activity |
Type |
Description |
Bindable? |
|---|---|---|---|
Base Properties (All Actions)
|
Activity |
Type |
Description |
Bindable? |
|---|---|---|---|
|
Name |
String |
Name of the action. |
No |
|
Description |
String |
Description of the action. Maximum 255 characters. |
No |
|
Enabled |
Boolean |
True or False |
No |
Action Properties
|
Activity |
Type |
Description |
Bindable? |
|---|---|---|---|
|
Duplex |
|||
|
Filename |
|||
|
PrinterSettings |
Example Process Flow
To request this missing item, please make your request known using the Feedback button above.
Applies a watermark to an image.
|
|
|
Prerequisite Actions
|
Action Name |
Nested? |
|---|---|
Outbound Properties
|
Activity |
Type |
Description |
Bindable? |
|---|---|---|---|
|
WatermarkImageFile |
|||
|
ImageFile |
|||
|
TransparentColor |
|||
|
Name |
|||
|
ProcessedImageFile |
|||
|
Name |
Base Properties (All Actions)
|
Activity |
Type |
Description |
Bindable? |
|---|---|---|---|
|
Name |
String |
Name of the action. |
No |
|
Description |
String |
Description of the action. Maximum 255 characters. |
No |
|
Enabled |
Boolean |
True or False |
No |
Action Properties
|
Activity |
Type |
Description |
Bindable? |
|---|---|---|---|
|
OutputColorMode |
|||
|
Overwrite |
Boolean |
||
|
ImageFile |
|||
|
Transparency |
|||
|
TransparentColor |
|||
|
WatermarkImageFile |
|||
|
WatermarkPlacement |
Example Process Flow
To request this missing item, please make your request known using the Feedback button above.
Removes blank pages from a document.
|
|
|
|
Prerequisite Actions
|
Action Name |
Nested? |
|---|---|
Outbound Properties
|
Activity |
Type |
Description |
Bindable? |
|---|---|---|---|
|
Source |
|||
|
Name |
Base Properties (All Actions)
|
Activity |
Type |
Description |
Bindable? |
|---|---|---|---|
|
Name |
String |
Name of the action. |
No |
|
Description |
String |
Description of the action. Maximum 255 characters. |
No |
|
Enabled |
Boolean |
True or False |
No |
Action Properties
|
Activity |
Type |
Description |
Bindable? |
|---|---|---|---|
|
BlankPageSize |
|
||
|
Source |
|
Example Process Flow
To request this missing item, please make your request known using the Feedback button above.
This commonly used action is a Boolean test where subsequent actions are executed depending on the true/false value of a statement.
|
|
Microdea.ProcessServer.Actions.Core.dll |
|
Prerequisite Actions
|
Action Name |
Nested? |
|---|---|
Outbound Properties
|
Activity |
Type |
Description |
Bindable? |
|---|---|---|---|
Base Properties (All Actions)
|
Activity |
Type |
Description |
Bindable? |
|---|---|---|---|
|
Name |
String |
Name of the action. |
No |
|
Description |
String |
Description of the action. Maximum 255 characters. |
No |
|
Enabled |
Boolean |
True or False |
No |
Action Properties
|
Activity |
Type |
Description |
Bindable? |
|---|---|---|---|
Example Process Flow
To request this missing item, please make your request known using the Feedback button above.
Splits the path of execution. The branches must each start with a branch action. They are tested from left to right and as soon as a Boolean TRUE is found, execution continues down that branch and no further tests are done. The logic you create is essentially a case structure.
-
If you want a default action that always executes if all other previous Boolean values evaluate to FALSE, set the rightmost branch to a literal TRUE.
-
If your conditions are based only on document properties, the Select Document Branch action is easier to use.
|
|
Microdea.ProcessServer.Actions.Core.dll |
|
Prerequisite Actions
|
Action Name |
Nested? |
|---|---|
Outbound Properties
|
Activity |
Type |
Description |
Bindable? |
|---|---|---|---|
Base Properties (All Actions)
|
Activity |
Type |
Description |
Bindable? |
|---|---|---|---|
|
Name |
String |
Name of the action. |
No |
|
Description |
String |
Description of the action. Maximum 255 characters. |
No |
|
Enabled |
Boolean |
True or False |
No |
Action Properties
|
Activity |
Type |
Description |
Bindable? |
|---|---|---|---|
Example Process Flow
Graphic of process flow with this action included.
|
|
Microdea.ProcessServer.Actions.Synergize.dll |
|
Prerequisite Actions
|
Action Name |
Nested? |
|---|---|
Outbound Properties
|
Activity |
Type |
Description |
Bindable? |
|---|---|---|---|
|
Source |
|||
|
Name |
Base Properties (All Actions)
|
Activity |
Type |
Description |
Bindable? |
|---|---|---|---|
|
Name |
String |
Name of the action. |
No |
|
Description |
String |
Description of the action. Maximum 255 characters. |
No |
|
Enabled |
Boolean |
True or False |
No |
Action Properties
|
Activity |
Type |
Description |
Bindable? |
|---|---|---|---|
|
1-Sunday |
Boolean |
||
|
2-Monday |
Boolean |
||
|
3-Tuesday |
Boolean |
||
|
4-Wednesday |
Boolean |
||
|
5-Thursday |
Boolean |
||
|
6-Friday |
Boolean |
||
|
7-Saturday |
Boolean |
||
|
DayEndTime |
|||
|
DayStartTime |
|||
|
Document |
|||
|
SourceTime |
|||
|
TargetAge |
Tries to open a file and reports results.
|
|
Microdea.ProcessServer.Actions.Synergize.dll |
|
Prerequisite Actions
|
Action Name |
Nested? |
|---|---|
Outbound Properties
|
Activity |
Type |
Description |
Bindable? |
|---|---|---|---|
Base Properties (All Actions)
|
Activity |
Type |
Description |
Bindable? |
|---|---|---|---|
|
Name |
String |
Name of the action. |
No |
|
Description |
String |
Description of the action. Maximum 255 characters. |
No |
|
Enabled |
Boolean |
True or False |
No |
Action Properties
|
Activity |
Type |
Description |
Bindable? |
|---|---|---|---|
|
SourceFile |
|
|
|
Queries a data source and uses the results to query another data source.
|
|
Microdea.ProcessServer.Actions.Core.dll |
Version |
Prerequisite Actions
|
Action Name |
Nested? |
|---|---|
Outbound Properties
|
Activity |
Type |
Description |
Bindable? |
|---|---|---|---|
Base Properties (All Actions)
|
Activity |
Type |
Description |
Bindable? |
|---|---|---|---|
|
Name |
String |
Name of the action. |
No |
|
Description |
String |
Description of the action. Maximum 255 characters. |
No |
|
Enabled |
Boolean |
True or False |
No |
Action Properties
|
Activity |
Type |
Description |
Bindable? |
|---|---|---|---|
|
CascadingMapping |
True |
||
|
MaxResults |
True |
||
|
Timeout |
True |
|
Action image |
Microdea.ProcessServer.Actions.S3Gtms.dll |
Version |
Prerequisite Actions
|
Action Name |
Nested? |
|---|---|
|
|
|
Outbound Properties
|
Activity |
Type |
Description |
Bindable? |
|---|---|---|---|
Base Properties (All Actions)
|
Activity |
Type |
Description |
Bindable? |
|---|---|---|---|
|
Name |
String |
Name of the action. |
No |
|
Description |
String |
Description of the action. Maximum 255 characters. |
No |
|
Enabled |
Boolean |
True or False |
No |
Action Properties
|
Activity |
Type |
Description |
Bindable? |
|---|---|---|---|
|
StringValue |
String |
True |
|
Converts the line endings of an ASCii file to either Windows or UNIX line endings.
|
|
Microdea.ProcessServer.Actions.Core.dll |
Prerequisite Actions
|
Action Name |
Nested? |
|---|---|
Outbound Properties
|
Activity |
Type |
Description |
Bindable? |
|---|---|---|---|
Base Properties (All Actions)
|
Activity |
Type |
Description |
Bindable? |
|---|---|---|---|
|
Name |
String |
Name of the action. |
No |
|
Description |
String |
Description of the action. Maximum 255 characters. |
No |
|
Enabled |
Boolean |
True or False |
No |
Action Properties
|
Activity |
Type |
Description |
Bindable? |
|---|---|---|---|
|
ConvertToWindows |
Boolean |
||
|
Overwrite |
Boolean |
||
|
SourceFile |
|
Converts a string to upper or lower case.
|
|
Microdea.ProcessServer.Actions.Core.dll |
|
Prerequisite Actions
|
Action Name |
Nested? |
|---|---|
|
|
|
Outbound Properties
|
Activity |
Type |
Description |
Bindable? |
|---|---|---|---|
Base Properties (All Actions)
|
Activity |
Type |
Description |
Bindable? |
|---|---|---|---|
|
Name |
String |
Name of the action. |
No |
|
Description |
String |
Description of the action. Maximum 255 characters. |
No |
|
Enabled |
Boolean |
True or False |
No |
Action Properties
|
Activity |
Type |
Description |
Bindable? |
|---|---|---|---|
|
SourceText |
String |
|
|
|
Action image |
Microdea.ProcessServer.Actions.S3Gtms.dll |
Version |
Prerequisite Actions
|
Action Name |
Nested? |
|---|---|
|
|
|
Outbound Properties
|
Activity |
Type |
Description |
Bindable? |
|---|---|---|---|
|
|
|
|
|
Base Properties (All Actions)
|
Activity |
Type |
Description |
Bindable? |
|---|---|---|---|
|
Name |
String |
Name of the action. |
No |
|
Description |
String |
Description of the action. Maximum 255 characters. |
No |
|
Enabled |
Boolean |
True or False |
No |
Action Properties
|
Activity |
Type |
Description |
Bindable? |
|---|---|---|---|
|
EntityNumber |
|
|
True |
|
EntityType |
|
Choice of: Load, Order, Quote, Invoice, FreightBill |
True |
|
OrganizationName |
|
|
True |
|
DocumentFormat |
|
|
True |
|
DocumentId |
|
|
True |
|
DocumentType |
|
|
True |
Creates a new local document based on the properties of an existing one.
|
|
Microdea.ProcessServer.Actions.Synergize.dll |
|
Prerequisite Actions
|
Action Name |
Nested? |
|---|---|
|
|
|
Outbound Properties
|
Activity |
Type |
Description |
Bindable? |
|---|---|---|---|
|
|
|
|
|
Base Properties (All Actions)
|
Activity |
Type |
Description |
Bindable? |
|---|---|---|---|
|
Name |
String |
Name of the action. |
No |
|
Description |
String |
Description of the action. Maximum 255 characters. |
No |
|
Enabled |
Boolean |
True or False |
No |
Action Properties
|
Activity |
Type |
Description |
Bindable? |
|---|---|---|---|
|
NewFilename |
|
|
|
|
OriginalDocument |
|
|
|
Example Process Flow
Graphic of process flow with this action included.
Creates a new Synergize document and sets some fields based on the file name.
|
|
Microdea.ProcessServer.Actions.Synergize.dll |
|
Prerequisite Actions
|
Action Name |
Nested? |
|---|---|
Outbound Properties
|
Activity |
Type |
Description |
Bindable? |
|---|---|---|---|
Base Properties (All Actions)
|
Activity |
Type |
Description |
Bindable? |
|---|---|---|---|
|
Name |
String |
Name of the action. |
No |
|
Description |
String |
Description of the action. Maximum 255 characters. |
No |
|
Enabled |
Boolean |
True or False |
No |
Action Properties
|
Activity |
Type |
Description |
Bindable? |
|---|---|---|---|
|
Elements |
|||
|
Filename |
Example Process Flow
Graphic of process flow with this action included.
|
|
Microdea.ProcessServer.Actions.Core.dll |
Concatenates (joins) values from a field in a specified table.
Prerequisite Actions
|
Action Name |
Nested? |
|---|---|
Outbound Properties
|
Activity |
Type |
Description |
Bindable? |
|---|---|---|---|
Base Properties (All Actions)
|
Activity |
Type |
Description |
Bindable? |
|---|---|---|---|
|
Name |
String |
Name of the action. |
No |
|
Description |
String |
Description of the action. Maximum 255 characters. |
No |
|
Enabled |
Boolean |
True or False |
No |
Action Properties
|
Activity |
Type |
Description |
Bindable? |
|---|---|---|---|
|
AntiNull |
Boolean |
||
|
Filter |
|||
|
KeyField |
|||
|
MaxLength |
|||
|
MaxResults |
|||
|
Separator |
|||
|
SortOrder |
|||
|
Table |
|||
|
Timeout |
Example Process Flow
Graphic of process flow with this action included.
Holds actions in a logical group that can be minimized in the Process Designer. A container can be used as a single point of entry when a preceding action is limited to a single child action.
|
|
Microdea.ProcessServer.Actions.Core.dll |
Prerequisite Actions
|
Action Name |
Nested? |
|---|---|
Outbound Properties
|
Activity |
Type |
Description |
Bindable? |
|---|---|---|---|
Base Properties (All Actions)
|
Activity |
Type |
Description |
Bindable? |
|---|---|---|---|
|
Name |
String |
Name of the action. |
No |
|
Description |
String |
Description of the action. Maximum 255 characters. |
No |
|
Enabled |
Boolean |
True or False |
No |
Action Properties
|
Activity |
Type |
Description |
Bindable? |
|---|---|---|---|
Example Process Flow
Graphic of process flow with this action included.
|
|
Microdea.ProcessServer.Actions.Core.dll |
|
Converts an image to a PDF file.
Prerequisite Actions
|
Action Name |
Nested? |
|---|---|
Outbound Properties
|
Activity |
Type |
Description |
Bindable? |
|---|---|---|---|
Base Properties (All Actions)
|
Activity |
Type |
Description |
Bindable? |
|---|---|---|---|
|
Name |
String |
Name of the action. |
No |
|
Description |
String |
Description of the action. Maximum 255 characters. |
No |
|
Enabled |
Boolean |
True or False |
No |
Action Properties
|
Activity |
Type |
Description |
Bindable? |
|---|---|---|---|
|
SourceFile |
|||
|
ForceToBitonal |
|||
|
ForceColorToGrayscale |
Example Process Flow
Graphic of process flow with this action included.
|
|
Microdea.ProcessServer.Actions.Core.dll |
|
Converts a document image to TIFF format.
Prerequisite Actions
|
Action Name |
Nested? |
|---|---|
|
|
|
Outbound Properties
|
Activity |
Type |
Description |
Bindable? |
|---|---|---|---|
|
|
|
|
|
Base Properties (All Actions)
|
Activity |
Type |
Description |
Bindable? |
|---|---|---|---|
|
Name |
String |
Name of the action. |
No |
|
Description |
String |
Description of the action. Maximum 255 characters. |
No |
|
Enabled |
Boolean |
True or False |
No |
Action Properties
|
Activity |
Type |
Description |
Bindable? |
|---|---|---|---|
|
ConvertToBitonal |
Boolean |
||
|
ForceColorToGrayscale |
Boolean |
||
|
SourceFile |
|||
|
RenderTimeout |
|||
|
EnsureMaximumSize |
|||
|
MaximumHeight |
|||
|
MaximumWidth |
Example Process Flow
Graphic of process flow with this action included.
|
|
Microdea.ProcessServer.Actions.Core.dll |
Prerequisite Actions
|
Action Name |
Nested? |
|---|---|
Outbound Properties
|
Activity |
Type |
Description |
Bindable? |
|---|---|---|---|
Base Properties (All Actions)
|
Activity |
Type |
Description |
Bindable? |
|---|---|---|---|
|
Name |
String |
Name of the action. |
No |
|
Description |
String |
Description of the action. Maximum 255 characters. |
No |
|
Enabled |
Boolean |
True or False |
No |
Action Properties
|
Activity |
Type |
Description |
Bindable? |
|---|---|---|---|
|
FaultIfNotFound |
Boolean |
||
|
DestinationFolder |
|||
|
OutputName |
|||
|
SourceFile |
Example Process Flow
Graphic of process flow with this action included.
|
|
Microdea.ProcessServer.Actions.Synergize.dll |
Creates a new document in the Synergize repository from a file and a list of properties.
Prerequisite Actions
|
Action Name |
Nested? |
|---|---|
Outbound Properties
|
Activity |
Type |
Description |
Bindable? |
|---|---|---|---|
Base Properties (All Actions)
|
Activity |
Type |
Description |
Bindable? |
|---|---|---|---|
|
Name |
String |
Name of the action. |
No |
|
Description |
String |
Description of the action. Maximum 255 characters. |
No |
|
Enabled |
Boolean |
True or False |
No |
Action Properties
|
Activity |
Type |
Description |
Bindable? |
|---|---|---|---|
|
DocumentID |
|||
|
Filename |
Example Process Flow
Graphic of process flow with this action included.
|
|
Microdea.ProcessServer.Actions.Core.dll |
|
Creates a group of documents.
Prerequisite Actions
|
Action Name |
Nested? |
|---|---|
Outbound Properties
|
Activity |
Type |
Description |
Bindable? |
|---|---|---|---|
Base Properties (All Actions)
|
Activity |
Type |
Description |
Bindable? |
|---|---|---|---|
|
Name |
String |
Name of the action. |
No |
|
Description |
String |
Description of the action. Maximum 255 characters. |
No |
|
Enabled |
Boolean |
True or False |
No |
Action Properties
|
Activity |
Type |
Description |
Bindable? |
|---|---|---|---|
Example Process Flow
Graphic of process flow with this action included.
|
|
Microdea.ProcessServer.Actions.Synergize.dll |
Prerequisite Actions
|
Action Name |
Nested? |
|---|---|
Outbound Properties
|
Activity |
Type |
Description |
Bindable? |
|---|---|---|---|
Base Properties (All Actions)
|
Activity |
Type |
Description |
Bindable? |
|---|---|---|---|
|
Name |
String |
Name of the action. |
No |
|
Description |
String |
Description of the action. Maximum 255 characters. |
No |
|
Enabled |
Boolean |
True or False |
No |
Action Properties
|
Activity |
Type |
Description |
Bindable? |
|---|---|---|---|
Example Process Flow
Graphic of process flow with this action included.
|
|
Microdea.ProcessServer.Actions.Synergize.dll |
|
Prerequisite Actions
|
Action Name |
Nested? |
|---|---|
Outbound Properties
|
Activity |
Type |
Description |
Bindable? |
|---|---|---|---|
Base Properties (All Actions)
|
Activity |
Type |
Description |
Bindable? |
|---|---|---|---|
|
Name |
String |
Name of the action. |
No |
|
Description |
String |
Description of the action. Maximum 255 characters. |
No |
|
Enabled |
Boolean |
True or False |
No |
Action Properties
|
Activity |
Type |
Description |
Bindable? |
|---|---|---|---|
|
IntegrationWebRoot |
|||
|
KeyValue |
|||
|
PackageName |
|||
|
SecurityTag |
Example Process Flow
Graphic of process flow with this action included.
|
|
Microdea.ProcessServer.Actions.Synergize.dll |
Saves a specified document version to the Synergize repository.
Prerequisite Actions
|
Action Name |
Nested? |
|---|---|
Outbound Properties
|
Activity |
Type |
Description |
Bindable? |
|---|---|---|---|
Base Properties (All Actions)
|
Activity |
Type |
Description |
Bindable? |
|---|---|---|---|
|
Name |
String |
Name of the action. |
No |
|
Description |
String |
Description of the action. Maximum 255 characters. |
No |
|
Enabled |
Boolean |
True or False |
No |
Action Properties
|
Activity |
Type |
Description |
Bindable? |
|---|---|---|---|
|
Document |
|||
|
VersionName |
Example Process Flow
Graphic of process flow with this action included.
|
|
|
Produces a text report based on a ReportSource file.
Prerequisite Actions
|
Action Name |
Nested? |
|---|---|
Outbound Properties
|
Activity |
Type |
Description |
Bindable? |
|---|---|---|---|
Base Properties (All Actions)
|
Activity |
Type |
Description |
Bindable? |
|---|---|---|---|
|
Name |
String |
Name of the action. |
No |
|
Description |
String |
Description of the action. Maximum 255 characters. |
No |
|
Enabled |
Boolean |
True or False |
No |
Action Properties
|
Activity |
Type |
Description |
Bindable? |
|---|---|---|---|
|
ReportSource |
Example Process Flow
Graphic of process flow with this action included.
|
|
Creates a stamp on the document.
Prerequisite Actions
|
Action Name |
Nested? |
|---|---|
Outbound Properties
|
Activity |
Type |
Description |
Bindable? |
|---|---|---|---|
Base Properties (All Actions)
|
Activity |
Type |
Description |
Bindable? |
|---|---|---|---|
|
Name |
String |
Name of the action. |
No |
|
Description |
String |
Description of the action. Maximum 255 characters. |
No |
|
Enabled |
Boolean |
True or False |
No |
Action Properties
|
Activity |
Type |
Description |
Bindable? |
|---|---|---|---|
|
Bold |
Boolean |
||
|
FontSize |
|||
|
ForegroundColor |
|||
|
Location |
|||
|
Size |
|||
|
Text |
|||
|
Document |
Example Process Flow
Graphic of process flow with this action included.
|
|
|
Creates a multi-page image of thumbnail images of the documents in a list.
Prerequisite Actions
|
Action Name |
Nested? |
|---|---|
Outbound Properties
|
Activity |
Type |
Description |
Bindable? |
|---|---|---|---|
|
ThumbnailDocument |
|||
|
|||
|
|||
|
|||
|
|||
|
|||
|
|||
|
ActionResult |
|||
|
|||
|
Name |
Base Properties (All Actions)
|
Activity |
Type |
Description |
Bindable? |
|---|---|---|---|
|
Name |
String |
Name of the action. |
No |
|
Description |
String |
Description of the action. Maximum 255 characters. |
No |
|
Enabled |
Boolean |
True or False |
No |
Action Properties
|
Activity |
Type |
Description |
Bindable? |
|---|---|---|---|
|
CompressionLevel |
|
|
|
|
Documents |
|
|
|
|
HorizontalAlignment |
|
|
|
|
ImagesAcross |
|
|
|
|
ImagesDown |
|
|
|
|
MarginSizeInInches |
|
|
|
|
|
|
|
|
|
|
|
|
PaddingSizeInInches |
|
|
|
|
|
|
|
|
|
|
|
|
PageSizeInInches |
|
|
|
|
|
|
|
|
|
|
|
|
Resolution |
|
|
|
|
VerticalAlignment |
|
|
|
Example Process Flow
Graphic of process flow with this action included.
|
|
|
Crops an image.
Prerequisite Actions
|
Action Name |
Nested? |
|---|---|
Outbound Properties
|
Activity |
Type |
Description |
Bindable? |
|---|---|---|---|
Base Properties (All Actions)
|
Activity |
Type |
Description |
Bindable? |
|---|---|---|---|
|
Name |
String |
Name of the action. |
No |
|
Description |
String |
Description of the action. Maximum 255 characters. |
No |
|
Enabled |
Boolean |
True or False |
No |
Action Properties
|
Activity |
Type |
Description |
Bindable? |
|---|---|---|---|
|
Area |
|||
|
ImageFile |
|||
|
PageNo |
|||
|
ConvertToBitonal |
Boolean |
||
|
Overwrite |
Boolean |
Example Process Flow
Graphic of process flow with this action included.
|
|
Microdea.ProcessServer.Actions.Core.dll |
Extracts field values from a line of comma-separated values (CSV).
Prerequisite Actions
|
Action Name |
Nested? |
|---|---|
Outbound Properties
|
Activity |
Type |
Description |
Bindable? |
|---|---|---|---|
Base Properties (All Actions)
|
Activity |
Type |
Description |
Bindable? |
|---|---|---|---|
|
Name |
String |
Name of the action. |
No |
|
Description |
String |
Description of the action. Maximum 255 characters. |
No |
|
Enabled |
Boolean |
True or False |
No |
Action Properties
|
Activity |
Type |
Description |
Bindable? |
|---|---|---|---|
|
Fail if Not All Fields Found |
Boolean |
||
|
Line |
|||
|
Elements |
Example Process Flow
Graphic of process flow with this action included.
|
|
Synergize.ProcessServer.Actions.Core.dll |
Version |
Makes a connection to any database. This action is a container and all actions within the container have access to the database to which it is connected.
Prerequisite Actions
|
Action Name |
Nested? |
|---|---|
Outbound Properties
|
Activity |
Type |
Description |
Bindable? |
|---|---|---|---|
Base Properties (All Actions)
|
Activity |
Type |
Description |
Bindable? |
|---|---|---|---|
|
Name |
String |
Name of the action. |
No |
|
Description |
String |
Description of the action. Maximum 255 characters. |
No |
|
Enabled |
Boolean |
True or False |
No |
Action Properties
|
Activity |
Type |
Description |
Bindable? |
|---|---|---|---|
|
ConnectionParameters |
String |
Provider=<PROVIDER>; Data Source=<SERVER>; Initial Catalog=<DATABASE>; User Id=<USERNAME>; Password=encrypted; Timeout=30; |
False |
|
|
|
|
|
|
|
|
|
|
|
|
|
|
|
|
|
|
|
|
|
|
|
|
Example Process Flow
Graphic of process flow with this action included.
|
|
Microdea.ProcessServer.Actions.Core.dll |
Version |
Deletes a row identified by a query from a table.
Prerequisite Actions
|
Action Name |
Nested? |
|---|---|
Outbound Properties
|
Activity |
Type |
Description |
Bindable? |
|---|---|---|---|
Base Properties (All Actions)
|
Activity |
Type |
Description |
Bindable? |
|---|---|---|---|
|
Name |
String |
Name of the action. |
No |
|
Description |
String |
Description of the action. Maximum 255 characters. |
No |
|
Enabled |
Boolean |
True or False |
No |
Action Properties
|
Activity |
Type |
Description |
Bindable? |
|---|---|---|---|
|
Filter |
|||
|
Table |
|||
|
Timeout |
Example Process Flow
Graphic of process flow with this action included.
|
|
Microdea.ProcessServer.Actions.Core.dll |
Version |
Inserts a row into a specified table in the connected database.
Prerequisite Actions
|
Action Name |
Nested? |
|---|---|
Outbound Properties
|
Activity |
Type |
Description |
Bindable? |
|---|---|---|---|
Base Properties (All Actions)
|
Activity |
Type |
Description |
Bindable? |
|---|---|---|---|
|
Name |
String |
Name of the action. |
No |
|
Description |
String |
Description of the action. Maximum 255 characters. |
No |
|
Enabled |
Boolean |
True or False |
No |
Action Properties
|
Activity |
Type |
Description |
Bindable? |
|---|---|---|---|
|
Table |
|||
|
Timeout |
Example Process Flow
Graphic of process flow with this action included.
|
|
Synergize.ProcessServer.Actions.Core.dll |
Version |
Queries any table or view in the connected database and loops through each row in the result set.
Prerequisite Actions
|
Action Name |
Nested? |
|---|---|
Outbound Properties
|
Activity |
Type |
Description |
Bindable? |
|---|---|---|---|
Base Properties (All Actions)
|
Activity |
Type |
Description |
Bindable? |
|---|---|---|---|
|
Name |
String |
Name of the action. |
No |
|
Description |
String |
Description of the action. Maximum 255 characters. |
No |
|
Enabled |
Boolean |
True or False |
No |
Action Properties
|
Activity |
Type |
Description |
Bindable? |
|---|---|---|---|
Example Process Flow
Graphic of process flow with this action included.
|
|
Microdea.ProcessServer.Actions.Core.dll |
Adds days to a given date and returns a new date.
Prerequisite Actions
|
Action Name |
Nested? |
|---|---|
Outbound Properties
|
Activity |
Type |
Description |
Bindable? |
|---|---|---|---|
|
ResultDate |
|||
Base Properties (All Actions)
|
Activity |
Type |
Description |
Bindable? |
|---|---|---|---|
|
Name |
String |
Name of the action. |
No |
|
Description |
String |
Description of the action. Maximum 255 characters. |
No |
|
Enabled |
Boolean |
True or False |
No |
Action Properties
|
Activity |
Type |
Description |
Bindable? |
|---|---|---|---|
|
DaysToAdd |
|||
|
StartingDate |
Example Process Flow
Graphic of process flow with this action included.
|
|
Microdea.ProcessServer.Actions.Core.dll |
|
Applies a format to a given date-time value.
Prerequisite Actions
|
Action Name |
Nested? |
|---|---|
Outbound Properties
|
Activity |
Type |
Description |
Bindable? |
|---|---|---|---|
Base Properties (All Actions)
|
Activity |
Type |
Description |
Bindable? |
|---|---|---|---|
|
Name |
String |
Name of the action. |
No |
|
Description |
String |
Description of the action. Maximum 255 characters. |
No |
|
Enabled |
Boolean |
True or False |
No |
Action Properties
|
Activity |
Type |
Description |
Bindable? |
|---|---|---|---|
|
DateTimeValue |
|||
|
Format |
Example Process Flow
Graphic of process flow with this action included.
|
|
Microdea.ProcessServer.Actions.Core.dll |
Sets up a counter for use within a loop.
Prerequisite Actions
|
Action Name |
Nested? |
|---|---|
Outbound Properties
|
Activity |
Type |
Description |
Bindable? |
|---|---|---|---|
|
Counter |
Base Properties (All Actions)
|
Activity |
Type |
Description |
Bindable? |
|---|---|---|---|
|
Name |
String |
Name of the action. |
No |
|
Description |
String |
Description of the action. Maximum 255 characters. |
No |
|
Enabled |
Boolean |
True or False |
No |
Action Properties
|
Activity |
Type |
Description |
Bindable? |
|---|---|---|---|
|
From |
|||
|
ResetOnProcessStart |
Boolean |
||
|
To |
Ending value for the counter. Use -1 to count indefinitely. |
Example Process Flow
Graphic of process flow with this action included.
|
|
Produce a blank ReportSource file for use by downstream actions in the process.
Prerequisite Actions
|
Action Name |
Nested? |
|---|---|
Outbound Properties
|
Activity |
Type |
Description |
Bindable? |
|---|---|---|---|
|
Counter |
Base Properties (All Actions)
|
Activity |
Type |
Description |
Bindable? |
|---|---|---|---|
|
Name |
String |
Name of the action. |
No |
|
Description |
String |
Description of the action. Maximum 255 characters. |
No |
|
Enabled |
Boolean |
True or False |
No |
Action Properties
None.
Example Process Flow
Graphic of process flow with this action included.
|
|
Microdea.ProcessServer.Actions.Core.dll |
Defines a new variable.
Prerequisite Actions
|
Action Name |
Nested? |
|---|---|
Outbound Properties
|
Activity |
Type |
Description |
Bindable? |
|---|---|---|---|
|
Variable |
Base Properties (All Actions)
|
Activity |
Type |
Description |
Bindable? |
|---|---|---|---|
|
Name |
String |
Name of the action. |
No |
|
Description |
String |
Description of the action. Maximum 255 characters. |
No |
|
Enabled |
Boolean |
True or False |
No |
Action Properties
|
Activity |
Type |
Description |
Bindable? |
|---|---|---|---|
|
Value |
Example Process Flow
Graphic of process flow with this action included.
|
Action image |
DLL name |
Version |
Main action description.
Prerequisite Actions
|
Action Name |
Nested? |
|---|---|
Outbound Properties
|
Activity |
Type |
Description |
Bindable? |
|---|---|---|---|
|
Variable |
Base Properties (All Actions)
|
Activity |
Type |
Description |
Bindable? |
|---|---|---|---|
|
Name |
String |
Name of the action. |
No |
|
Description |
String |
Description of the action. Maximum 255 characters. |
No |
|
Enabled |
Boolean |
True or False |
No |
Action Properties
|
Activity |
Type |
Description |
Bindable? |
|---|---|---|---|
Example Process Flow
Graphic of process flow with this action included.
|
|
Microdea.ProcessServer.Actions.Core.dll |
Waits for a specified amount of time.
Prerequisite Actions
|
Action Name |
Nested? |
|---|---|
Outbound Properties
|
Activity |
Type |
Description |
Bindable? |
|---|---|---|---|
Base Properties (All Actions)
|
Activity |
Type |
Description |
Bindable? |
|---|---|---|---|
|
Name |
String |
Name of the action. |
No |
|
Description |
String |
Description of the action. Maximum 255 characters. |
No |
|
Enabled |
Boolean |
True or False |
No |
Action Properties
|
Activity |
Type |
Description |
Bindable? |
|---|---|---|---|
|
EnabledWindowEndTime |
|||
|
EnabledWindowStartTime |
|||
|
TimeoutDuration |
Example Process Flow
Graphic of process flow with this action included.
|
|
Microdea.ProcessServer.Actions.Synergize.dll |
Prerequisite Actions
|
Action Name |
Nested? |
|---|---|
Outbound Properties
|
Activity |
Type |
Description |
Bindable? |
|---|---|---|---|
Base Properties (All Actions)
|
Activity |
Type |
Description |
Bindable? |
|---|---|---|---|
|
Name |
String |
Name of the action. |
No |
|
Description |
String |
Description of the action. Maximum 255 characters. |
No |
|
Enabled |
Boolean |
True or False |
No |
Action Properties
|
Activity |
Type |
Description |
Bindable? |
|---|---|---|---|
Example Process Flow
Graphic of process flow with this action included.
|
|
Deletes the actual file stored in association with a document.
Prerequisite Actions
|
Action Name |
Nested? |
|---|---|
Outbound Properties
|
Activity |
Type |
Description |
Bindable? |
|---|---|---|---|
Base Properties (All Actions)
|
Activity |
Type |
Description |
Bindable? |
|---|---|---|---|
|
Name |
String |
Name of the action. |
No |
|
Description |
String |
Description of the action. Maximum 255 characters. |
No |
|
Enabled |
Boolean |
True or False |
No |
Action Properties
|
Activity |
Type |
Description |
Bindable? |
|---|---|---|---|
|
Document |
Example Process Flow
Graphic of process flow with this action included.
|
|
|
Main action description.
Prerequisite Actions
|
Action Name |
Nested? |
|---|---|
Outbound Properties
|
Activity |
Type |
Description |
Bindable? |
|---|---|---|---|
Base Properties (All Actions)
|
Activity |
Type |
Description |
Bindable? |
|---|---|---|---|
|
Name |
String |
Name of the action. |
No |
|
Description |
String |
Description of the action. Maximum 255 characters. |
No |
|
Enabled |
Boolean |
True or False |
No |
Action Properties
|
Activity |
Type |
Description |
Bindable? |
|---|---|---|---|
Example Process Flow
Graphic of process flow with this action included.
|
|
|
Deletes a specified file.
Prerequisite Actions
|
Action Name |
Nested? |
|---|---|
Outbound Properties
|
Activity |
Type |
Description |
Bindable? |
|---|---|---|---|
Base Properties (All Actions)
|
Activity |
Type |
Description |
Bindable? |
|---|---|---|---|
|
Name |
String |
Name of the action. |
No |
|
Description |
String |
Description of the action. Maximum 255 characters. |
No |
|
Enabled |
Boolean |
True or False |
No |
Action Properties
|
Activity |
Type |
Description |
Bindable? |
|---|---|---|---|
|
Filename |
Example Process Flow
Graphic of process flow with this action included.
|
|
Deletes a specified folder and its contents.
Prerequisite Actions
|
Action Name |
Nested? |
|---|---|
Outbound Properties
|
Activity |
Type |
Description |
Bindable? |
|---|---|---|---|
Base Properties (All Actions)
|
Activity |
Type |
Description |
Bindable? |
|---|---|---|---|
|
Name |
String |
Name of the action. |
No |
|
Description |
String |
Description of the action. Maximum 255 characters. |
No |
|
Enabled |
Boolean |
True or False |
No |
Action Properties
|
Activity |
Type |
Description |
Bindable? |
|---|---|---|---|
|
Directory |
Example Process Flow
Graphic of process flow with this action included.
|
|
Microdea.ProcessServer.Actions.Core.dll |
|
Tests any document property to determine if execution should continue down a path. If the result is false, execution does not continue.
Prerequisite Actions
|
Action Name |
Nested? |
|---|---|
Outbound Properties
|
Activity |
Type |
Description |
Bindable? |
|---|---|---|---|
Base Properties (All Actions)
|
Activity |
Type |
Description |
Bindable? |
|---|---|---|---|
|
Name |
String |
Name of the action. |
No |
|
Description |
String |
Description of the action. Maximum 255 characters. |
No |
|
Enabled |
Boolean |
True or False |
No |
Action Properties
|
Activity |
Type |
Description |
Bindable? |
|---|---|---|---|
Example Process Flow
Graphic of process flow with this action included.
|
|
Microdea.ProcessServer.Actions.Core.dll |
|
Formats text using values from a document group.
Prerequisite Actions
|
Action Name |
Nested? |
|---|---|
Outbound Properties
|
Activity |
Type |
Description |
Bindable? |
|---|---|---|---|
Base Properties (All Actions)
|
Activity |
Type |
Description |
Bindable? |
|---|---|---|---|
|
Name |
String |
Name of the action. |
No |
|
Description |
String |
Description of the action. Maximum 255 characters. |
No |
|
Enabled |
Boolean |
True or False |
No |
Action Properties
|
Activity |
Type |
Description |
Bindable? |
|---|---|---|---|
|
Extension |
|||
|
WriteToFile |
|||
|
DocumentGroup |
|||
|
FooterFormat |
|||
|
HeaderFormat |
|||
|
LineFormat |
Example Process Flow
Graphic of process flow with this action included.
|
|
Microdea.ProcessServer.Actions.Core.dll |
|
Formats text using values from a document.
Prerequisite Actions
|
Action Name |
Nested? |
|---|---|
Outbound Properties
|
Activity |
Type |
Description |
Bindable? |
|---|---|---|---|
Base Properties (All Actions)
|
Activity |
Type |
Description |
Bindable? |
|---|---|---|---|
|
Name |
String |
Name of the action. |
No |
|
Description |
String |
Description of the action. Maximum 255 characters. |
No |
|
Enabled |
Boolean |
True or False |
No |
Action Properties
|
Activity |
Type |
Description |
Bindable? |
|---|---|---|---|
|
Document |
|||
|
Format |
Example Process Flow
Graphic of process flow with this action included.
|
|
Microdea.ProcessServer.Actions.Synergize.dll |
Finds the document type name from its ID.
Prerequisite Actions
|
Action Name |
Nested? |
|---|---|
Outbound Properties
|
Activity |
Type |
Description |
Bindable? |
|---|---|---|---|
Base Properties (All Actions)
|
Activity |
Type |
Description |
Bindable? |
|---|---|---|---|
|
Name |
String |
Name of the action. |
No |
|
Description |
String |
Description of the action. Maximum 255 characters. |
No |
|
Enabled |
Boolean |
True or False |
No |
Action Properties
|
Activity |
Type |
Description |
Bindable? |
|---|---|---|---|
|
DocumentTypeID |
Example Process Flow
Graphic of process flow with this action included.
|
|
Microdea.ProcessServer.Actions.Synergize.dll |
Finds the document type name from its alias.
Prerequisite Actions
|
Action Name |
Nested? |
|---|---|
Outbound Properties
|
Activity |
Type |
Description |
Bindable? |
|---|---|---|---|
Base Properties (All Actions)
|
Activity |
Type |
Description |
Bindable? |
|---|---|---|---|
|
Name |
String |
Name of the action. |
No |
|
Description |
String |
Description of the action. Maximum 255 characters. |
No |
|
Enabled |
Boolean |
True or False |
No |
Action Properties
|
Activity |
Type |
Description |
Bindable? |
|---|---|---|---|
|
DocumentTypeAlias |
Example Process Flow
Graphic of process flow with this action included.
|
|
|
Determines if two values are equal.
Prerequisite Actions
|
Action Name |
Nested? |
|---|---|
Outbound Properties
|
Activity |
Type |
Description |
Bindable? |
|---|---|---|---|
Base Properties (All Actions)
|
Activity |
Type |
Description |
Bindable? |
|---|---|---|---|
|
Name |
String |
Name of the action. |
No |
|
Description |
String |
Description of the action. Maximum 255 characters. |
No |
|
Enabled |
Boolean |
True or False |
No |
Action Properties
|
Activity |
Type |
Description |
Bindable? |
|---|---|---|---|
|
Value1 |
|||
|
Value2 |
|||
|
Epsilon |
|
||
|
Negate |
Boolean |
Example Process Flow
Graphic of process flow with this action included.
|
|
|
Performs a calculation based on Double values.
Prerequisite Actions
|
Action Name |
Nested? |
|---|---|
Outbound Properties
|
Activity |
Type |
Description |
Bindable? |
|---|---|---|---|
Base Properties (All Actions)
|
Activity |
Type |
Description |
Bindable? |
|---|---|---|---|
|
Name |
String |
Name of the action. |
No |
|
Description |
String |
Description of the action. Maximum 255 characters. |
No |
|
Enabled |
Boolean |
True or False |
No |
Action Properties
|
Activity |
Type |
Description |
Bindable? |
|---|---|---|---|
|
Operation |
|||
|
Value1 |
|||
|
Value2 |
Example Process Flow
Graphic of process flow with this action included.
|
|
MicrodeaProcessServer.Actions.WebService.dll |
1.0.0.0 |
This action was originally designed to support document pulls in the 2023 Omnitracs One platform; however, it can also be used to support other download scenarios from other platforms and services. The 2023 Omnitracs integration API pull SPS action gets document images from a Solera Omnitracs One platform solution and puts them in a folder in your own on-prem or SaaS instance of Transflo Synergize 14.4.12 or a newer release.
Prerequisite Actions
|
Action Name |
Nested? |
|---|---|
Outbound Properties
|
Activity |
Type |
Description |
Bindable? |
|---|---|---|---|
|
Authentication.Credentials |
|
|
|
|
Definitions
|
|
|
|
|
Key-Value Pairs
|
|
|
|
Base Properties (All Actions)
|
Activity |
Type |
Description |
Bindable? |
|---|---|---|---|
|
Name |
String |
Name of the action. |
No |
|
Description |
String |
Description of the action. Maximum 255 characters. |
No |
|
Enabled |
Boolean |
True or False |
No |
Action Properties
|
Activity |
Type |
Description |
Bindable? |
|---|---|---|---|
|
Basic Authentication |
Boolean |
|
|
|
Content-Type |
String |
|
|
|
Service.Action URL |
String |
Source system for the document. |
|
|
Files.Filename |
String |
Examples: PDF or TIFF |
|
Example Process Flow
Graphic of process flow with this action included.
|
|
|
Serves as an intermediate binding point for use by the ActionCondition.
Prerequisite Actions
|
Action Name |
Nested? |
|---|---|
Outbound Properties
|
Activity |
Type |
Description |
Bindable? |
|---|---|---|---|
Base Properties (All Actions)
|
Activity |
Type |
Description |
Bindable? |
|---|---|---|---|
|
Name |
String |
Name of the action. |
No |
|
Description |
String |
Description of the action. Maximum 255 characters. |
No |
|
Enabled |
Boolean |
True or False |
No |
Action Properties
|
Activity |
Type |
Description |
Bindable? |
|---|---|---|---|
|
BooleanValue |
Boolean |
|
|
|
DateValue |
|
|
|
|
DecimalValue |
|
|
|
|
DoubleValue |
|
|
|
|
IntegerValue |
Integer |
|
|
|
TextValue |
String |
|
|
|
|
Microdea.ProcessServer.Actions.Core.dll |
|
Calculates the difference between start and end times.
Prerequisite Actions
|
Action Name |
Nested? |
|---|---|
|
|
|
Outbound Properties
|
Activity |
Type |
Description |
Bindable? |
|---|---|---|---|
Base Properties (All Actions)
|
Activity |
Type |
Description |
Bindable? |
|---|---|---|---|
|
Name |
String |
Name of the action. |
No |
|
Description |
String |
Description of the action. Maximum 255 characters. |
No |
|
Enabled |
Boolean |
True or False |
No |
Action Properties
|
Activity |
Type |
Description |
Bindable? |
|---|---|---|---|
|
EndTime |
|||
|
StartTime |
|
|
Microdea.ProcessServer.Actions.Synergize.dll |
|
Sends a group of documents by email. The document group is split up by email addressee. Then the individual documents that need to go to each addressee are split into individual attachments. If no documents are found, a email can be sent with a general message and no attachments.
Prerequisite Actions
|
Action Name |
Nested? |
|---|---|
|
Any action that produces a Document List. Typically, this is Synergize Document Search. The images for the documents in the document list must also be available. |
Nested or Un-nested |
Outbound Properties
|
Activity |
Type |
Description |
|---|---|---|
|
ActionResult |
ActionResult |
Shows results of this action; includes a boolean for success and an error message if any. |
Base Properties (All Actions)
|
Activity |
Type |
Description |
Bindable? |
|---|---|---|---|
|
Name |
String |
Name of the action. |
No |
|
Description |
String |
Description of the action. Maximum 255 characters. |
No |
|
Enabled |
Boolean |
True or False |
No |
Action Properties
|
Activity |
Type |
Description |
Bindable? |
|---|---|---|---|
|
Password |
String |
Password for the mail server's username. |
No |
|
Username |
String |
Username for accessing the mail server. |
No |
|
DocumentGroup |
DocumentList |
A collection of Synergize documents. |
Only |
|
EmailAddressField |
String |
A Synergize Document Property containing a valid email destination for the recipient of the document. This is usually dynamically populated with Set Document Properties, as opposed to actually being stored with the document, so you can look up the current customer email address in a preceding step. |
Yes |
|
GroupingField |
String |
The DocumentGroup is split based on the value of this Document Property, creating a new attachment. |
Yes |
|
Bcc |
String |
Valid email destination for blind courtesy copy recipients. |
Yes |
|
DefaultEmailAddress |
String |
An email address to use if no attachments are created and SendIfNoDocuments is set to True. |
Yes |
|
EmailBody |
String |
The full text of the message. |
Yes |
|
SendAsHtml |
Boolean |
If true, allows for the message to be formatted in HTML. |
No |
|
Sender |
String |
Name or valid email address of the sender. |
Yes |
|
Subject |
String |
Text to include on the subject line of the email. |
Yes |
|
AttachmentFormat |
String |
The text to use for naming the attachment. This is usually derived from the document (like a bill number). |
No |
|
ConvertToPDF |
Boolean |
Convert the attachment image to PDF prior to sending. |
Yes |
|
ForceBitonal |
Boolean |
Use only a bitonal format for images in the PDF. |
Yes |
|
ForceColorToGrayscale |
Boolean |
Use grayscale images wherever color ones appear in the PDF. |
No |
|
MaximumEmailSize |
Integer |
Specify the upper limit of size for the email, in bytes. |
Yes |
|
SendIfNoDocuments |
Boolean |
Send the email even if there are no attachments. |
No |
|
EmailPort |
Integer |
Port number of the email server. |
Yes |
|
EmailServer |
String |
Hostname or IP address of the email server. |
Yes |
|
HeloDomain |
String |
The fully-qualified domain name of the email server initiating the connection. This needs to be an externally available server. |
Yes |
|
UseSSL |
Boolean |
Does the connection require Secure Sockets Layer (SSL)? |
No |
Example Process Flow
|
|
Microdea.ProcessServer.Actions.InboxMonitoring.dll |
Prerequisite Actions
|
Action Name |
Nested? |
|---|---|
Outbound Properties
|
Activity |
Type |
Description |
Bindable? |
|---|---|---|---|
Base Properties (All Actions)
|
Activity |
Type |
Description |
Bindable? |
|---|---|---|---|
|
Name |
String |
Name of the action. |
No |
|
Description |
String |
Description of the action. Maximum 255 characters. |
No |
|
Enabled |
Boolean |
True or False |
No |
Action Properties
|
Activity |
Type |
Description |
Bindable? |
|---|---|---|---|
|
Message |
|
|
Microdea.ProcessServer.Actions.Core.dll |
|
Traps or helps contain an error that has happened with any of the actions used within the Error Container.
Prerequisite Actions
|
Action Name |
Nested? |
|---|---|
Outbound Properties
|
Activity |
Type |
Description |
Bindable? |
|---|---|---|---|
|
ActionResult |
|||
|
|||
|
Exception |
|||
|
|||
|
|||
|
|||
|
|||
|
|||
|
Name |
Base Properties (All Actions)
|
Activity |
Type |
Description |
Bindable? |
|---|---|---|---|
|
Name |
String |
Name of the action. |
No |
|
Description |
String |
Description of the action. Maximum 255 characters. |
No |
|
Enabled |
Boolean |
True or False |
No |
Action Properties
|
Activity |
Type |
Description |
Bindable? |
|---|---|---|---|
|
|
|
Writes a message to the event log.
Prerequisite Actions
|
Action Name |
Nested? |
|---|---|
Outbound Properties
|
Activity |
Type |
Description |
Bindable? |
|---|---|---|---|
Base Properties (All Actions)
|
Activity |
Type |
Description |
Bindable? |
|---|---|---|---|
|
Name |
String |
Name of the action. |
No |
|
Description |
String |
Description of the action. Maximum 255 characters. |
No |
|
Enabled |
Boolean |
True or False |
No |
Action Properties
|
Activity |
Type |
Description |
Bindable? |
|---|---|---|---|
|
EventID |
|||
|
EventType |
|||
|
Message |
|
|
Microdea.ProcessServer.Actions.Core.dll |
Version |
Executes a stored procedure.
Prerequisite Actions
|
Action Name |
Nested? |
|---|---|
Outbound Properties
|
Activity |
Type |
Description |
Bindable? |
|---|---|---|---|
Base Properties (All Actions)
|
Activity |
Type |
Description |
Bindable? |
|---|---|---|---|
|
Name |
String |
Name of the action. |
No |
|
Description |
String |
Description of the action. Maximum 255 characters. |
No |
|
Enabled |
Boolean |
True or False |
No |
Action Properties
|
Activity |
Type |
Description |
Bindable? |
|---|---|---|---|
|
|
Microdea.ProcessServer.Actions.Core.dll |
Version |
Calls a stored procedure that has no output parameters and no return value.
Prerequisite Actions
|
Action Name |
Nested? |
|---|---|
Outbound Properties
|
Activity |
Type |
Description |
Bindable? |
|---|---|---|---|
Base Properties (All Actions)
|
Activity |
Type |
Description |
Bindable? |
|---|---|---|---|
|
Name |
String |
Name of the action. |
No |
|
Description |
String |
Description of the action. Maximum 255 characters. |
No |
|
Enabled |
Boolean |
True or False |
No |
Action Properties
|
Activity |
Type |
Description |
Bindable? |
|---|---|---|---|
|
Parameters |
|
|
|
|
StoredProcedure |
|
|
|
|
Timeout |
|
|
|
|
UseDefaultValues |
Boolean |
|
|
|
|
|
|
Extracts a value from a document.
Prerequisite Actions
|
Action Name |
Nested? |
|---|---|
|
|
|
Outbound Properties
|
Activity |
Type |
Description |
Bindable? |
|---|---|---|---|
|
|
|
|
|
Base Properties (All Actions)
|
Activity |
Type |
Description |
Bindable? |
|---|---|---|---|
|
Name |
String |
Name of the action. |
No |
|
Description |
String |
Description of the action. Maximum 255 characters. |
No |
|
Enabled |
Boolean |
True or False |
No |
Action Properties
|
Activity |
Type |
Description |
Bindable? |
|---|---|---|---|
|
Document |
|||
|
PropertyName |
|
|
|
Finds and returns a document in a document group by using an index value.
Prerequisite Actions
|
Action Name |
Nested? |
|---|---|
Outbound Properties
|
Activity |
Type |
Description |
Bindable? |
|---|---|---|---|
Base Properties (All Actions)
|
Activity |
Type |
Description |
Bindable? |
|---|---|---|---|
|
Name |
String |
Name of the action. |
No |
|
Description |
String |
Description of the action. Maximum 255 characters. |
No |
|
Enabled |
Boolean |
True or False |
No |
Action Properties
|
Activity |
Type |
Description |
Bindable? |
|---|---|---|---|
|
DocumentGroup |
|||
|
Index |
|
|
|
|
Returns values for specified fields for a document from the Synergize repository.
Prerequisite Actions
|
Action Name |
Nested? |
|---|---|
Outbound Properties
|
Activity |
Type |
Description |
Bindable? |
|---|---|---|---|
Base Properties (All Actions)
|
Activity |
Type |
Description |
Bindable? |
|---|---|---|---|
|
Name |
String |
Name of the action. |
No |
|
Description |
String |
Description of the action. Maximum 255 characters. |
No |
|
Enabled |
Boolean |
True or False |
No |
Action Properties
|
Activity |
Type |
Description |
Bindable? |
|---|---|---|---|
|
Document |
|||
|
ExtractFields |
|
Action image |
Microdea.ProcessServer.Actions.S3Gtms.dll |
Version |
Prerequisite Actions
|
Action Name |
Nested? |
|---|---|
Outbound Properties
|
Activity |
Type |
Description |
Bindable? |
|---|---|---|---|
Base Properties (All Actions)
|
Activity |
Type |
Description |
Bindable? |
|---|---|---|---|
|
Name |
String |
Name of the action. |
No |
|
Description |
String |
Description of the action. Maximum 255 characters. |
No |
|
Enabled |
Boolean |
True or False |
No |
Action Properties
|
Activity |
Type |
Description |
Bindable? |
|---|---|---|---|
|
CurrentEntity |
True |
|
|
Extracts a series of pages from a document.
Prerequisite Actions
|
Action Name |
Nested? |
|---|---|
Outbound Properties
|
Activity |
Type |
Description |
Bindable? |
|---|---|---|---|
Base Properties (All Actions)
|
Activity |
Type |
Description |
Bindable? |
|---|---|---|---|
|
Name |
String |
Name of the action. |
No |
|
Description |
String |
Description of the action. Maximum 255 characters. |
No |
|
Enabled |
Boolean |
True or False |
No |
Action Properties
|
Activity |
Type |
Description |
Bindable? |
|---|---|---|---|
|
FirstPage |
|||
|
LastPage |
|||
|
Source |
Example Process Flow
Graphic of process flow with this action included.
|
Action image |
Microdea.ProcessServer.Actions.Grimshaw.dll |
Version |
Prerequisite Actions
|
Action Name |
Nested? |
|---|---|
Outbound Properties
|
Activity |
Type |
Description |
Bindable? |
|---|---|---|---|
Base Properties (All Actions)
|
Activity |
Type |
Description |
Bindable? |
|---|---|---|---|
|
Name |
String |
Name of the action. |
No |
|
Description |
String |
Description of the action. Maximum 255 characters. |
No |
|
Enabled |
Boolean |
True or False |
No |
Action Properties
|
Activity |
Type |
Description |
Bindable? |
|---|---|---|---|
|
Document |
False |
||
|
Documents |
False |
Example Process Flow
Graphic of process flow with this action included.
|
|
Microdea.ProcessServer.Actions.Pdf.dll |
Version |
Parses text in a searchable PDF, finds a match, and takes the value of the text to the right of the match.
If the PDF contains no searchable text, no match can be found.
You can also search by zone without a keyword, or narrow down the keyword search by combining it with a zone.
Prerequisite Actions
|
Action Name |
Nested? |
|---|---|
Outbound Properties
|
Activity |
Type |
Description |
Bindable? |
|---|---|---|---|
Base Properties (All Actions)
|
Activity |
Type |
Description |
Bindable? |
|---|---|---|---|
|
Name |
String |
Name of the action. |
No |
|
Description |
String |
Description of the action. Maximum 255 characters. |
No |
|
Enabled |
Boolean |
True or False |
No |
Action Properties
|
Activity |
Type |
Description |
Bindable? |
|---|---|---|---|
|
Page |
|||
|
SpecificPageNo |
|||
|
Zone |
|||
|
|||
|
|||
|
|||
|
Boolean |
Read-only |
Example Process Flow
Graphic of process flow with this action included.
|
|
|
Assembles a filename from various sources. This SPS action also includes a complete path designation.
Prerequisite Actions
|
Action Name |
Nested? |
|---|---|
Outbound Properties
|
Activity |
Type |
Description |
Bindable? |
|---|---|---|---|
Base Properties (All Actions)
|
Activity |
Type |
Description |
Bindable? |
|---|---|---|---|
|
Name |
String |
Name of the action. |
No |
|
Description |
String |
Description of the action. Maximum 255 characters. |
No |
|
Enabled |
Boolean |
True or False |
No |
Action Properties
|
Activity |
Type |
Description |
Bindable? |
|---|---|---|---|
|
OutputDirectory |
|||
|
UseTempPath |
Boolean |
||
|
Extension |
|||
|
MainPortion |
|||
|
Prefix |
|||
|
Suffix |
Example Process Flow
Graphic of process flow with this action included.
|
|
Microdea.ProcessServer.Actions.Synergize.dll |
Prerequisite Actions
|
Action Name |
Nested? |
|---|---|
Outbound Properties
|
Activity |
Type |
Description |
Bindable? |
|---|---|---|---|
Base Properties (All Actions)
|
Activity |
Type |
Description |
Bindable? |
|---|---|---|---|
|
Name |
String |
Name of the action. |
No |
|
Description |
String |
Description of the action. Maximum 255 characters. |
No |
|
Enabled |
Boolean |
True or False |
No |
Action Properties
|
Activity |
Type |
Description |
Bindable? |
|---|---|---|---|
Example Process Flow
Graphic of process flow with this action included.
|
|
Microdea.ProcessServer.Actions.Synergize.dll |
Gets information about the document type from its name.
Prerequisite Actions
|
Action Name |
Nested? |
|---|---|
Outbound Properties
|
Activity |
Type |
Description |
Bindable? |
|---|---|---|---|
Base Properties (All Actions)
|
Activity |
Type |
Description |
Bindable? |
|---|---|---|---|
|
Name |
String |
Name of the action. |
No |
|
Description |
String |
Description of the action. Maximum 255 characters. |
No |
|
Enabled |
Boolean |
True or False |
No |
Action Properties
|
Activity |
Type |
Description |
Bindable? |
|---|---|---|---|
|
DocumentTypeName |
|||
Example Process Flow
Graphic of process flow with this action included.
Iterative looping actions.
|
|
Microdea.ProcessServer.Actions.InboxMonitoring.dll |
Iterates through each attachment to an email.
Prerequisite Actions
|
Action Name |
Nested? |
|---|---|
|
|
|
Outbound Properties
|
Activity |
Type |
Description |
Bindable? |
|---|---|---|---|
Base Properties (All Actions)
|
Activity |
Type |
Description |
Bindable? |
|---|---|---|---|
|
Name |
String |
Name of the action. |
No |
|
Description |
String |
Description of the action. Maximum 255 characters. |
No |
|
Enabled |
Boolean |
True or False |
No |
Action Properties
|
Activity |
Type |
Description |
Bindable? |
|---|---|---|---|
|
AllowedAttachments |
|||
|
Message |
Example Process Flow
Graphic of process flow with this action included.
|
|
Microdea.ProcessServer.Actions.Barcode.dll |
1..0.2.6 |
Finds all barcodes on a page or pages of a document, then iterates through the collection of barcodes, performing the actions in the container.
Prerequisite Actions
|
Action Name |
Nested? |
|---|---|
Outbound Properties
|
Activity |
Type |
Description |
Bindable? |
|---|---|---|---|
Base Properties (All Actions)
|
Activity |
Type |
Description |
Bindable? |
|---|---|---|---|
|
Name |
String |
Name of the action. |
No |
|
Description |
String |
Description of the action. Maximum 255 characters. |
No |
|
Enabled |
Boolean |
True or False |
No |
Action Properties
|
Activity |
Type |
Description |
Bindable? |
|---|---|---|---|
|
Use Code 128 |
Boolean |
||
|
Use Code 39 |
Boolean |
||
|
Use Ean 13 |
Boolean |
||
|
Use Interleaved 2 of 5 |
Boolean |
||
|
Filename |
|||
|
ForceReadWithEngine |
Boolean |
||
|
Mask |
|||
|
Page |
The page to examine for barcodes. Set to 0 for all pages. |
Example Process Flow
Graphic of process flow with this action included.
|
|
Loops through the document group, allowing per document processing.
Prerequisite Actions
|
Action Name |
Nested? |
|---|---|
Outbound Properties
|
Activity |
Type |
Description |
Bindable? |
|---|---|---|---|
|
CurrentDocument |
Base Properties (All Actions)
|
Activity |
Type |
Description |
Bindable? |
|---|---|---|---|
|
Name |
String |
Name of the action. |
No |
|
Description |
String |
Description of the action. Maximum 255 characters. |
No |
|
Enabled |
Boolean |
True or False |
No |
Action Properties
|
Activity |
Type |
Description |
Bindable? |
|---|---|---|---|
|
Documents |
Collection |
Example Process Flow
Graphic of process flow with this action included.
|
|
Microdea.ProcessServer.Actions.Synergize.dll |
Version |
Prerequisite Actions
|
Action Name |
Nested? |
|---|---|
Outbound Properties
|
Activity |
Type |
Description |
Bindable? |
|---|---|---|---|
Base Properties (All Actions)
|
Activity |
Type |
Description |
Bindable? |
|---|---|---|---|
|
Name |
String |
Name of the action. |
No |
|
Description |
String |
Description of the action. Maximum 255 characters. |
No |
|
Enabled |
Boolean |
True or False |
No |
Action Properties
|
Activity |
Type |
Description |
Bindable? |
|---|---|---|---|
Example Process Flow
Graphic of process flow with this action included.
|
|
Loops through a list of document groups, allowing per group processing.
Prerequisite Actions
|
Action Name |
Nested? |
|---|---|
Outbound Properties
|
Activity |
Type |
Description |
Bindable? |
|---|---|---|---|
|
CurrentDocumentGroup |
Base Properties (All Actions)
|
Activity |
Type |
Description |
Bindable? |
|---|---|---|---|
|
Name |
String |
Name of the action. |
No |
|
Description |
String |
Description of the action. Maximum 255 characters. |
No |
|
Enabled |
Boolean |
True or False |
No |
Action Properties
|
Activity |
Type |
Description |
Bindable? |
|---|---|---|---|
Example Process Flow
Graphic of process flow with this action included.
|
|
Microdea.ProcessServer.Actions.InboxMonitoring.dll |
Version |
Iterates through each email in a folder.
Prerequisite Actions
|
Action Name |
Nested? |
|---|---|
Outbound Properties
|
Activity |
Type |
Description |
Bindable? |
|---|---|---|---|
|
CurrentDocumentGroup |
Base Properties (All Actions)
|
Activity |
Type |
Description |
Bindable? |
|---|---|---|---|
|
Name |
String |
Name of the action. |
No |
|
Description |
String |
Description of the action. Maximum 255 characters. |
No |
|
Enabled |
Boolean |
True or False |
No |
Action Properties
|
Activity |
Type |
Description |
Bindable? |
|---|---|---|---|
|
Folder |
|||
Example Process Flow
Graphic of process flow with this action included.
Loops through each file in a directory, performing the actions contained in the loop.
|
|
|
Prerequisite Actions
|
Action Name |
Nested? |
|---|---|
Outbound Properties
|
Activity |
Type |
Description |
Bindable? |
|---|---|---|---|
|
SearchPattern |
|||
|
WorkingDirectory |
|||
|
ProcessedDirectory |
|||
|
ErrorDirectory |
|||
|
SourceDirectory |
|||
|
CurrentFile |
|||
- - Extension - - FullName - - Name |
|||
|
|||
|
|||
|
|||
|
|||
|
OriginalFilename |
|||
|
OriginalRelativeFilename |
|||
|
Name |
Base Properties (All Actions)
|
Activity |
Type |
Description |
Bindable? |
|---|---|---|---|
|
Name |
String |
Name of the action. |
No |
|
Description |
String |
Description of the action. Maximum 255 characters. |
No |
|
Enabled |
Boolean |
True or False |
No |
Action Properties
|
Activity |
Type |
Description |
Bindable? |
|---|---|---|---|
|
ErrorDirectory |
|||
|
ProcessedDirectory |
|||
|
SourceDirectory |
|||
|
WorkingDirectory |
|||
|
MinimumFileAge |
|||
|
OnFailureAction |
|||
|
OnSuccessAction |
|||
|
PreserveDirectoryStructure |
Boolean |
||
|
Recursive |
Boolean |
||
|
SearchPattern |
|||
|
UseWorkingDirectory |
Boolean |
|
|
|
Prerequisite Actions
|
Action Name |
Nested? |
|---|---|
Outbound Properties
|
Activity |
Type |
Description |
Bindable? |
|---|---|---|---|
|
ProcessedDirectory |
|||
|
ErrorDirectory |
|||
|
SourceDirectory |
|||
|
CurrentFolder |
|||
|
|||
|
|||
|
|||
|
Name |
Base Properties (All Actions)
|
Activity |
Type |
Description |
Bindable? |
|---|---|---|---|
|
Name |
String |
Name of the action. |
No |
|
Description |
String |
Description of the action. Maximum 255 characters. |
No |
|
Enabled |
Boolean |
True or False |
No |
Action Properties
|
Activity |
Type |
Description |
Bindable? |
|---|---|---|---|
|
ErrorDirectory |
|||
|
OverwriteExistingFiles |
Boolean |
||
|
ProcessedDirectory |
|||
|
SourceDirectory |
Example Process Flow
Graphic of process flow with this action included.
|
|
Loops through each line in a text file.
Prerequisite Actions
|
Action Name |
Nested? |
|---|---|
Outbound Properties
|
Activity |
Type |
Description |
Bindable? |
|---|---|---|---|
|
SourceFile |
|||
|
ErrorFile |
|||
|
LineText |
|||
|
Name |
Base Properties (All Actions)
|
Activity |
Type |
Description |
Bindable? |
|---|---|---|---|
|
Name |
String |
Name of the action. |
No |
|
Description |
String |
Description of the action. Maximum 255 characters. |
No |
|
Enabled |
Boolean |
True or False |
No |
Action Properties
|
Activity |
Type |
Description |
Bindable? |
|---|---|---|---|
|
SourceFile |
|||
|
ContinueOnError |
Boolean |
||
|
ErrorFile |
|||
|
HeaderLineCount |
|||
|
SkipBlankLines |
Boolean |
||
|
SkipHeaderLine |
Boolean |
Example Process Flow
Graphic of process flow with this action included.
|
Action image |
Microdea.ProcessServer.Actions.S3Gtms.dll |
Version |
Prerequisite Actions
|
Action Name |
Nested? |
|---|---|
Outbound Properties
|
Activity |
Type |
Description |
Bindable? |
|---|---|---|---|
Base Properties (All Actions)
|
Activity |
Type |
Description |
Bindable? |
|---|---|---|---|
|
Name |
String |
Name of the action. |
No |
|
Description |
String |
Description of the action. Maximum 255 characters. |
No |
|
Enabled |
Boolean |
True or False |
No |
Action Properties
|
Activity |
Type |
Description |
Bindable? |
|---|---|---|---|
|
MaxErrorCount |
False |
||
|
NotificationEmail |
False |
||
|
CreatedBy |
False |
||
|
DebugMode |
Boolean |
False |
|
|
ModifiedDate |
Read-only |
False |
|
|
RestartOnFault |
Boolean |
False |
|
|
Version |
False |
||
|
ProcessID |
Read-only |
False |
Example Process Flow
Graphic of process flow with this action included.
|
|
Microdea.ProcessServer.Actions.InboxMonitoring.dll |
|
Supports actions associated with a particular email account and folder. The actions are associated by nesting them inside this action. Despite the name, currently this function does not iterate through each email account in the profile.
Prerequisite Actions
|
Action Name |
Nested? |
|---|---|
Outbound Properties
|
Activity |
Type |
Description |
Bindable? |
|---|---|---|---|
Base Properties (All Actions)
|
Activity |
Type |
Description |
Bindable? |
|---|---|---|---|
|
Name |
String |
Name of the action. |
No |
|
Description |
String |
Description of the action. Maximum 255 characters. |
No |
|
Enabled |
Boolean |
True or False |
No |
Action Properties
|
Activity |
Type |
Description |
Bindable? |
|---|---|---|---|
|
ConnectionType |
Menu |
Choose one of: None, Outlook, EWS, IMAP, LotusImap, GmailImap |
No |
|
ExchangeDomain |
String |
The Exchange domain |
Yes |
|
ExchangeMailBox |
String |
The Exchange mailbox name |
Yes |
|
ExchangePassword |
String |
The password to connect to the Exchange Server |
Yes |
|
ExchangeUserName |
String |
The user to connect to the Exchange Server |
Yes |
|
IMapInitialFolder |
String |
The Exchange server name |
Yes |
|
IMapPassword |
String |
The IMap initial folder name |
No |
|
IMapPort |
Integer |
The IMap port (cannot be NULL) |
No |
|
IMapServer |
String |
The IMap server address to connect to |
No |
|
IMapUserName |
String |
The username to connect to the IMap server |
No |
|
IMapUseSSL |
Boolean |
Use SSL to connect to the IMap server |
No |
|
IMapUseStartTLS |
Boolean |
Use TLS to connect to the IMap server |
No |
|
CacheImapConnection |
Boolean |
No |
|
|
MailStores |
String |
Select the mail store to iterate |
No |
|
CacheOutlookConnection |
Boolean |
No |
|
|
Password |
String |
Password for the Outlook profile |
No |
|
Profile |
String |
The Outlook profile to use |
No |
|
SmtpPort |
|
The SMTP port (cannot be NULL) |
No |
|
SmtpServer |
|
The SMTP server name |
No |
|
SmtpUseSSL |
Boolean |
Use SSL to connect to the SMTP server |
No |
|
SmtpUseStartTLS |
Boolean |
Use TLS to connect to the SMTP server |
No |
Example Process Flow
Graphic of process flow with this action included.
|
|
Microdea.ProcessServer.Actions.Trippak |
2.0.1.4 |
Prerequisite Actions
|
Action Name |
Nested? |
|---|---|
Outbound Properties
|
Activity |
Type |
Description |
Bindable? |
|---|---|---|---|
Base Properties (All Actions)
|
Activity |
Type |
Description |
Bindable? |
|---|---|---|---|
|
Name |
String |
Name of the action. |
No |
|
Description |
String |
Description of the action. Maximum 255 characters. |
No |
|
Enabled |
Boolean |
True or False |
No |
Action Properties
|
Activity |
Type |
Description |
Bindable? |
|---|---|---|---|
|
ErrorDirectory |
|||
|
ImageDirectory |
|||
|
ProcessedDirectory |
|||
|
WatchDirectory |
|||
|
WorkDirectory |
|||
|
TemplateHeader |
|||
|
DocumentFileNameIndex |
|||
|
FirstRowContainsHeaders |
Boolean |
||
|
GroupingField |
|||
|
InDocTypeNameIndex |
|||
|
AlternateFieldsNodeName |
|||
|
MergeImageFiles |
Boolean |
||
|
TransactionNumber |
Example Process Flow
Graphic of process flow with this action included.
|
|
Microdea.ProcessServer.Actions.Trippak |
Prerequisite Actions
|
Action Name |
Nested? |
|---|---|
Outbound Properties
|
Activity |
Type |
Description |
Bindable? |
|---|---|---|---|
Base Properties (All Actions)
|
Activity |
Type |
Description |
Bindable? |
|---|---|---|---|
|
Name |
String |
Name of the action. |
No |
|
Description |
String |
Description of the action. Maximum 255 characters. |
No |
|
Enabled |
Boolean |
True or False |
No |
Action Properties
|
Activity |
Type |
Description |
Bindable? |
|---|---|---|---|
|
CurrentBatch |
Example Process Flow
Graphic of process flow with this action included.
|
|
Microdea.ProcessServer.Actions.Trippak |
Main action description.
Prerequisite Actions
|
Action Name |
Nested? |
|---|---|
|
|
|
Outbound Properties
|
Activity |
Type |
Description |
Bindable? |
|---|---|---|---|
Base Properties (All Actions)
|
Activity |
Type |
Description |
Bindable? |
|---|---|---|---|
|
Name |
String |
Name of the action. |
No |
|
Description |
String |
Description of the action. Maximum 255 characters. |
No |
|
Enabled |
Boolean |
True or False |
No |
Action Properties
|
Activity |
Type |
Description |
Bindable? |
|---|---|---|---|
|
CurrentIndexFile |
|||
|
Mapping |
Boolean |
Example Process Flow
Graphic of process flow with this action included.
|
|
Microdea.ProcessServer.Actions.Core.dll |
Loops from a minimum value to a maximum value, incrementing by one each time.
Prerequisite Actions
|
Action Name |
Nested? |
|---|---|
Outbound Properties
|
Activity |
Type |
Description |
Bindable? |
|---|---|---|---|
Base Properties (All Actions)
|
Activity |
Type |
Description |
Bindable? |
|---|---|---|---|
|
Name |
String |
Name of the action. |
No |
|
Description |
String |
Description of the action. Maximum 255 characters. |
No |
|
Enabled |
Boolean |
True or False |
No |
Action Properties
|
Activity |
Type |
Description |
Bindable? |
|---|---|---|---|
|
MaxValue |
|||
|
MinValue |
Example Process Flow
Graphic of process flow with this action included.
|
|
Microdea.ProcessServer.Actions.InboxMonitoring.dll |
|
Sends the message to another recipient.
Prerequisite Actions
|
Action Name |
Nested? |
|---|---|
Outbound Properties
|
Activity |
Type |
Description |
Bindable? |
|---|---|---|---|
Base Properties (All Actions)
|
Activity |
Type |
Description |
Bindable? |
|---|---|---|---|
|
Name |
String |
Name of the action. |
No |
|
Description |
String |
Description of the action. Maximum 255 characters. |
No |
|
Enabled |
Boolean |
True or False |
No |
Action Properties
|
Activity |
Type |
Description |
Bindable? |
|---|---|---|---|
|
ForwardAddress |
|||
|
ForwardMessage |
|||
|
Message |
Example Process Flow
Graphic of process flow with this action included.
|
|
Microdea.ProcessServer.Actions.Synergize.dll |
Prerequisite Actions
|
Action Name |
Nested? |
|---|---|
Outbound Properties
|
Activity |
Type |
Description |
Bindable? |
|---|---|---|---|
|
|
|
|
|
Base Properties (All Actions)
|
Activity |
Type |
Description |
Bindable? |
|---|---|---|---|
|
Name |
String |
Name of the action. |
No |
|
Description |
String |
Description of the action. Maximum 255 characters. |
No |
|
Enabled |
Boolean |
True or False |
No |
Action Properties
|
Activity |
Type |
Description |
Bindable? |
|---|---|---|---|
Example Process Flow
Graphic of process flow with this action included.
|
|
Microdea.ProcessServer.Actions.Synergize.dll |
Prerequisite Actions
|
Action Name |
Nested? |
|---|---|
Outbound Properties
|
Activity |
Type |
Description |
Bindable? |
|---|---|---|---|
Base Properties (All Actions)
|
Activity |
Type |
Description |
Bindable? |
|---|---|---|---|
|
Name |
String |
Name of the action. |
No |
|
Description |
String |
Description of the action. Maximum 255 characters. |
No |
|
Enabled |
Boolean |
True or False |
No |
Action Properties
|
Activity |
Type |
Description |
Bindable? |
|---|---|---|---|
Example Process Flow
Graphic of process flow with this action included.
|
|
Gets information about a file.
Prerequisite Actions
|
Action Name |
Nested? |
|---|---|
Outbound Properties
|
Activity |
Type |
Description |
Bindable? |
|---|---|---|---|
|
Filename |
|||
|
FileInfo |
|||
|
|||
|
|||
|
|||
|
|||
|
|||
|
Name |
Base Properties (All Actions)
|
Activity |
Type |
Description |
Bindable? |
|---|---|---|---|
|
Name |
String |
Name of the action. |
No |
|
Description |
String |
Description of the action. Maximum 255 characters. |
No |
|
Enabled |
Boolean |
True or False |
No |
Action Properties
|
Activity |
Type |
Description |
Bindable? |
|---|---|---|---|
|
Filename |
Example Process Flow
Graphic of process flow with this action included.
|
|
MicrodeaProcessServer.Actions.WebService.dll |
1.0.2.23 |
The Web service action allows you to perform a GET request.
Prerequisite Actions
|
Action Name |
Nested? |
|---|---|
|
Define Credentials |
No |
Outbound Properties
|
Activity |
Type |
Description |
Bindable? |
|---|---|---|---|
Base Properties (All Actions)
|
Activity |
Type |
Description |
Bindable? |
|---|---|---|---|
|
Name |
String |
Name of the action. |
No |
|
Description |
String |
Description of the action. Maximum 255 characters. |
No |
|
Enabled |
Boolean |
True or False |
No |
Action Properties
|
Activity |
Type |
Description |
Bindable? |
|---|---|---|---|
|
Key Definitions |
Collection |
A series of key definitions. |
Yes |
|
Key Values |
A series of key-value pairs. |
||
|
Action Uri |
URI |
The URI that will accept the collection as defined. Usually this includes the "function" that is being called. |
Yes |
|
Credentials (Optional) |
Collection |
The login credentials previously defined. Two keys: username and password, and their values. |
Yes |
Example Process Flow
|
|
Microdea.ProcessServer.Actions.Synergize.dll |
Prerequisite Actions
|
Action Name |
Nested? |
|---|---|
Outbound Properties
|
Activity |
Type |
Description |
Bindable? |
|---|---|---|---|
|
|
|
|
|
Base Properties (All Actions)
|
Activity |
Type |
Description |
Bindable? |
|---|---|---|---|
|
Name |
String |
Name of the action. |
No |
|
Description |
String |
Description of the action. Maximum 255 characters. |
No |
|
Enabled |
Boolean |
True or False |
No |
Action Properties
|
Activity |
Type |
Description |
Bindable? |
|---|---|---|---|
Example Process Flow
Graphic of process flow with this action included.
|
|
Microdea.ProcessServer.Actions.Synergize.dll |
Prerequisite Actions
|
Action Name |
Nested? |
|---|---|
Outbound Properties
|
Activity |
Type |
Description |
Bindable? |
|---|---|---|---|
Base Properties (All Actions)
|
Activity |
Type |
Description |
Bindable? |
|---|---|---|---|
|
Name |
String |
Name of the action. |
No |
|
Description |
String |
Description of the action. Maximum 255 characters. |
No |
|
Enabled |
Boolean |
True or False |
No |
Action Properties
|
Activity |
Type |
Description |
Bindable? |
|---|---|---|---|
Example Process Flow
Graphic of process flow with this action included.
|
Action image |
Microdea.ProcessServer.Actions.S3Gtms.dll |
Prerequisite Actions
|
Action Name |
Nested? |
|---|---|
Outbound Properties
|
Activity |
Type |
Description |
Bindable? |
|---|---|---|---|
Base Properties (All Actions)
|
Activity |
Type |
Description |
Bindable? |
|---|---|---|---|
|
Name |
String |
Name of the action. |
No |
|
Description |
String |
Description of the action. Maximum 255 characters. |
No |
|
Enabled |
Boolean |
True or False |
No |
Action Properties
|
Activity |
Type |
Description |
Bindable? |
|---|---|---|---|
|
CurrentDocument |
True |
Example Process Flow
Graphic of process flow with this action included.
|
|
Groups documents based on a property value.
Prerequisite Actions
|
Action Name |
Nested? |
|---|---|
Outbound Properties
|
Activity |
Type |
Description |
Bindable? |
|---|---|---|---|
|
SourceDocumentGroup |
|||
|
OutputDocumentGroup |
Base Properties (All Actions)
|
Activity |
Type |
Description |
Bindable? |
|---|---|---|---|
|
Name |
String |
Name of the action. |
No |
|
Description |
String |
Description of the action. Maximum 255 characters. |
No |
|
Enabled |
Boolean |
True or False |
No |
Action Properties
|
Activity |
Type |
Description |
Bindable? |
|---|---|---|---|
|
GroupingField |
|||
|
SourceDocumentGroup |
Example Process Flow
Graphic of process flow with this action included.
|
|
Groups a document list based on document size.
Prerequisite Actions
|
Action Name |
Nested? |
|---|---|
Outbound Properties
|
Activity |
Type |
Description |
Bindable? |
|---|---|---|---|
|
CurrentDocumentGroup |
|||
|
DocumentGroup |
Base Properties (All Actions)
|
Activity |
Type |
Description |
Bindable? |
|---|---|---|---|
|
Name |
String |
Name of the action. |
No |
|
Description |
String |
Description of the action. Maximum 255 characters. |
No |
|
Enabled |
Boolean |
True or False |
No |
Action Properties
|
Activity |
Type |
Description |
Bindable? |
|---|---|---|---|
|
DocumentGroup |
|||
|
MaximumFileSize |
|||
|
UseRawFileSize |
Boolean |
Example Process Flow
Graphic of process flow with this action included.
|
|
Prerequisite Actions
|
Action Name |
Nested? |
|---|---|
Outbound Properties
|
Activity |
Type |
Description |
Bindable? |
|---|---|---|---|
|
SourceDocumentGroup |
|||
|
OutputDocumentGroup |
Base Properties (All Actions)
|
Activity |
Type |
Description |
Bindable? |
|---|---|---|---|
|
Name |
String |
Name of the action. |
No |
|
Description |
String |
Description of the action. Maximum 255 characters. |
No |
|
Enabled |
Boolean |
True or False |
No |
Action Properties
|
Activity |
Type |
Description |
Bindable? |
|---|---|---|---|
|
GroupingField |
|||
|
SourceDocumentGroup |
|||
|
MaximumFileSize |
Example Process Flow
Graphic of process flow with this action included.
|
|
Microdea.ProcessServer.Actions.Synergize.dll |
|
Prerequisite Actions
|
Action Name |
Nested? |
|---|---|
Outbound Properties
|
Activity |
Type |
Description |
Bindable? |
|---|---|---|---|
Base Properties (All Actions)
|
Activity |
Type |
Description |
Bindable? |
|---|---|---|---|
|
Name |
String |
Name of the action. |
No |
|
Description |
String |
Description of the action. Maximum 255 characters. |
No |
|
Enabled |
Boolean |
True or False |
No |
Action Properties
|
Activity |
Type |
Description |
Bindable? |
|---|---|---|---|
Example Process Flow
Graphic of process flow with this action included.
|
|
|
|
Prerequisite Actions
|
Action Name |
Nested? |
|---|---|
Outbound Properties
|
Activity |
Type |
Description |
Bindable? |
|---|---|---|---|
|
DocumentGroup |
|||
Base Properties (All Actions)
|
Activity |
Type |
Description |
Bindable? |
|---|---|---|---|
|
Name |
String |
Name of the action. |
No |
|
Description |
String |
Description of the action. Maximum 255 characters. |
No |
|
Enabled |
Boolean |
True or False |
No |
Action Properties
|
Activity |
Type |
Description |
Bindable? |
|---|---|---|---|
|
Document Group |
|||
|
ConvertToPDF |
Boolean |
||
|
ForceBitonal |
Boolean |
||
|
ForceColorToGrayscale |
Boolean |
|
|
Example Process Flow
Graphic of process flow with this action included.
|
|
|
|
Prerequisite Actions
|
Action Name |
Nested? |
|---|---|
Outbound Properties
|
Activity |
Type |
Description |
Bindable? |
|---|---|---|---|
Base Properties (All Actions)
|
Activity |
Type |
Description |
Bindable? |
|---|---|---|---|
|
Name |
String |
Name of the action. |
No |
|
Description |
String |
Description of the action. Maximum 255 characters. |
No |
|
Enabled |
Boolean |
True or False |
No |
Action Properties
|
Activity |
Type |
Description |
Bindable? |
|---|---|---|---|
|
SourceDocumentGroup |
|||
|
ConvertToPDF |
Boolean |
||
|
ForceBitonal |
Boolean |
||
|
ForceColorToGrayscale |
Boolean |
||
|
MaximumFileSize |
Example Process Flow
Graphic of process flow with this action included.
|
|
Microdea.ProcessServer.Actions.Imaging.dll |
1.0.2.6 |
For any particular image (page) within a document, this action straightens (deskews) it correctively. You can also use this action to rotate the image.
Prerequisite Actions
|
Action Name |
Nested? |
|---|---|
Outbound Properties
|
Activity |
Type |
Description |
Bindable? |
|---|---|---|---|
Base Properties (All Actions)
|
Activity |
Type |
Description |
Bindable? |
|---|---|---|---|
|
Name |
String |
Name of the action. |
No |
|
Description |
String |
Description of the action. Maximum 255 characters. |
No |
|
Enabled |
Boolean |
True or False |
No |
Action Properties
|
Activity |
Type |
Description |
Bindable? |
|---|---|---|---|
|
Deskew and Rotate |
Boolean |
||
|
Deskew Minimum |
|||
|
Input Image File |
|||
|
Trim White Space |
Boolean |
Example Process Flow
Graphic of process flow with this action included.
|
|
Synergize.ProcessServer.Actions.Core.dll |
v 1.0.0.15 SP38 |
Increments a given counter by a specified amount.
Prerequisite Actions
|
Action Name |
Nested? |
|---|---|
Outbound Properties
|
Activity |
Type |
Description |
Bindable? |
|---|---|---|---|
Base Properties (All Actions)
|
Activity |
Type |
Description |
Bindable? |
|---|---|---|---|
|
Name |
String |
Name of the action. |
No |
|
Description |
String |
Description of the action. Maximum 255 characters. |
No |
|
Enabled |
Boolean |
True or False |
No |
Action Properties
|
Activity |
Type |
Description |
Bindable? |
|---|---|---|---|
|
Increment |
|||
Example Process Flow
Graphic of process flow with this action included.
|
Action image |
DLL name |
Version |
Main action description.
Prerequisite Actions
|
Action Name |
Nested? |
|---|---|
Outbound Properties
|
Activity |
Type |
Description |
Bindable? |
|---|---|---|---|
Base Properties (All Actions)
|
Activity |
Type |
Description |
Bindable? |
|---|---|---|---|
|
Name |
String |
Name of the action. |
No |
|
Description |
String |
Description of the action. Maximum 255 characters. |
No |
|
Enabled |
Boolean |
True or False |
No |
Action Properties
|
Activity |
Type |
Description |
Bindable? |
|---|---|---|---|
Example Process Flow
Graphic of process flow with this action included.
|
|
|
Performs a calculation based on integer values.
Prerequisite Actions
|
Action Name |
Nested? |
|---|---|
Outbound Properties
|
Activity |
Type |
Description |
Bindable? |
|---|---|---|---|
Base Properties (All Actions)
|
Activity |
Type |
Description |
Bindable? |
|---|---|---|---|
|
Name |
String |
Name of the action. |
No |
|
Description |
String |
Description of the action. Maximum 255 characters. |
No |
|
Enabled |
Boolean |
True or False |
No |
Action Properties
|
Activity |
Type |
Description |
Bindable? |
|---|---|---|---|
|
Operation |
|||
|
Value1 |
|||
|
Value2 |
|
Example Process Flow
Graphic of process flow with this action included.
|
|
Microdea.ProcessServer.Actions.InboxMonitoring.dll |
Moves messages in the selected folder to sub-folders.
Prerequisite Actions
|
Action Name |
Nested? |
|---|---|
Outbound Properties
|
Activity |
Type |
Description |
Bindable? |
|---|---|---|---|
Base Properties (All Actions)
|
Activity |
Type |
Description |
Bindable? |
|---|---|---|---|
|
Name |
String |
Name of the action. |
No |
|
Description |
String |
Description of the action. Maximum 255 characters. |
No |
|
Enabled |
Boolean |
True or False |
No |
Action Properties
|
Activity |
Type |
Description |
Bindable? |
|---|---|---|---|
|
Folder |
Example Process Flow
Graphic of process flow with this action included.
|
|
|
Logs information using Synergize Logging Web Services.
Prerequisite Actions
|
Action Name |
Nested? |
|---|---|
Outbound Properties
|
Activity |
Type |
Description |
Bindable? |
|---|---|---|---|
Base Properties (All Actions)
|
Activity |
Type |
Description |
Bindable? |
|---|---|---|---|
|
Name |
String |
Name of the action. |
No |
|
Description |
String |
Description of the action. Maximum 255 characters. |
No |
|
Enabled |
Boolean |
True or False |
No |
Action Properties
|
Activity |
Type |
Description |
Bindable? |
|---|---|---|---|
|
Application |
|||
|
DetailTable |
|||
|
Message |
|||
|
MessageType |
|||
|
MetricName |
|||
|
MetricValue |
Example Process Flow
Graphic of process flow with this action included.
|
Action image |
Microdea.ProcessServer.Actions.S3Gtms.dll |
Version |
Prerequisite Actions
|
Action Name |
Nested? |
|---|---|
Outbound Properties
|
Activity |
Type |
Description |
Bindable? |
|---|---|---|---|
Base Properties (All Actions)
|
Activity |
Type |
Description |
Bindable? |
|---|---|---|---|
|
Name |
String |
Name of the action. |
No |
|
Description |
String |
Description of the action. Maximum 255 characters. |
No |
|
Enabled |
Boolean |
True or False |
No |
Action Properties
|
Activity |
Type |
Description |
Bindable? |
|---|---|---|---|
|
DeliveryDate |
True |
||
|
PickupDate |
True |
||
|
EntityNumber |
True |
||
|
EntityType |
Choice of: Load, Order, Quote, Invoice, FreightBill |
True |
|
|
OrganizationName |
True |
||
|
BOLNumber |
True |
||
|
PRONumber |
True |
||
|
ReferenceNumber |
True |
Example Process Flow
Graphic of process flow with this action included.
|
|
Microdea.ProcessServer.Actions.MercuryGate.dll |
Prerequisite Actions
|
Action Name |
Nested? |
|---|---|
Outbound Properties
|
Activity |
Type |
Description |
Bindable? |
|---|---|---|---|
Base Properties (All Actions)
|
Activity |
Type |
Description |
Bindable? |
|---|---|---|---|
|
Name |
String |
Name of the action. |
No |
|
Description |
String |
Description of the action. Maximum 255 characters. |
No |
|
Enabled |
Boolean |
True or False |
No |
Action Properties
|
Activity |
Type |
Description |
Bindable? |
|---|---|---|---|
|
Password |
|||
|
Url |
|||
|
Username |
|||
|
DetailsMappings |
|||
|
HeaderMappings |
|||
|
ReferenceType |
|||
|
RequestType |
Choose one of: none, shipment, transport, enterprise, carrier, or contract |
||
|
SearchValue |
Example Process Flow
Graphic of process flow with this action included.
|
|
Microdea.ProcessServer.Actions.MercuryGate.dll |
Prerequisite Actions
|
Action Name |
Nested? |
|---|---|
Outbound Properties
|
Activity |
Type |
Description |
Bindable? |
|---|---|---|---|
Base Properties (All Actions)
|
Activity |
Type |
Description |
Bindable? |
|---|---|---|---|
|
Name |
String |
Name of the action. |
No |
|
Description |
String |
Description of the action. Maximum 255 characters. |
No |
|
Enabled |
Boolean |
True or False |
No |
Action Properties
|
Activity |
Type |
Description |
Bindable? |
|---|---|---|---|
|
Password |
|||
|
Url |
|||
|
Username |
|||
|
XmlInput |
Example Process Flow
Graphic of process flow with this action included.
See Group and Merge.
|
|
|
|
Copies a file from one location to another and then deletes the original file.
Prerequisite Actions
|
Action Name |
Nested? |
|---|---|
Outbound Properties
|
Activity |
Type |
Description |
Bindable? |
|---|---|---|---|
Base Properties (All Actions)
|
Activity |
Type |
Description |
Bindable? |
|---|---|---|---|
|
Name |
String |
Name of the action. |
No |
|
Description |
String |
Description of the action. Maximum 255 characters. |
No |
|
Enabled |
Boolean |
True or False |
No |
Action Properties
|
Activity |
Type |
Description |
Bindable? |
|---|---|---|---|
|
FaultIfNotFound |
Boolean |
|
|
|
DestinationPath |
|||
|
OutputName |
|||
|
SourceFile |
Example Process Flow
Graphic of process flow with this action included.
|
|
Microdea.ProcessServer.Actions.InboxMonitoring.dll |
Moves a mail message to a new folder.
Prerequisite Actions
|
Action Name |
Nested? |
|---|---|
|
|
|
Outbound Properties
|
Activity |
Type |
Description |
Bindable? |
|---|---|---|---|
|
|
|
|
|
|
|
|
|
|
Base Properties (All Actions)
|
Activity |
Type |
Description |
Bindable? |
|---|---|---|---|
|
Name |
String |
Name of the action. |
No |
|
Description |
String |
Description of the action. Maximum 255 characters. |
No |
|
Enabled |
Boolean |
True or False |
No |
Action Properties
|
Activity |
Type |
Description |
Bindable? |
|---|---|---|---|
|
Folder |
|
|
|
|
MailMessage |
|
|
|
Example Process Flow
Graphic of process flow with this action included.
See Download HTTP Request Action.
|
|
|
Places an image onto a background image.
Prerequisite Actions
|
Action Name |
Nested? |
|---|---|
Outbound Properties
|
Activity |
Type |
Description |
Bindable? |
|---|---|---|---|
Base Properties (All Actions)
|
Activity |
Type |
Description |
Bindable? |
|---|---|---|---|
|
Name |
String |
Name of the action. |
No |
|
Description |
String |
Description of the action. Maximum 255 characters. |
No |
|
Enabled |
Boolean |
True or False |
No |
Action Properties
|
Activity |
Type |
Description |
Bindable? |
|---|---|---|---|
|
OutputColorMode |
|||
|
Overwrite |
Boolean |
||
|
BackgroundImageFile |
|||
|
OverlayImageBounds |
|||
|
OverlayImageFile |
|||
|
PageNo |
|||
|
PositionOnBackground |
|||
|
TransparentColor |
Example Process Flow
Graphic of process flow with this action included.
|
|
Microdea.ProcessServer.Actions.Core.dll |
Formats a block of text as a date.
Prerequisite Actions
|
Action Name |
Nested? |
|---|---|
Outbound Properties
|
Activity |
Type |
Description |
Bindable? |
|---|---|---|---|
Base Properties (All Actions)
|
Activity |
Type |
Description |
Bindable? |
|---|---|---|---|
|
Name |
String |
Name of the action. |
No |
|
Description |
String |
Description of the action. Maximum 255 characters. |
No |
|
Enabled |
Boolean |
True or False |
No |
Action Properties
|
Activity |
Type |
Description |
Bindable? |
|---|---|---|---|
|
DateFormat |
|||
|
TextValue |
Example Process Flow
Graphic of process flow with this action included.
|
|
MicrodeaProcessServer.Actions.WebService.dll |
1.0.2.23 |
This web service action allows you to perform a POST request.
Prerequisite Actions
|
Action Name |
Nested? |
|---|---|
Outbound Properties
|
Activity |
Type |
Description |
Bindable? |
|---|---|---|---|
Base Properties (All Actions)
|
Activity |
Type |
Description |
Bindable? |
|---|---|---|---|
|
Name |
String |
Name of the action. |
No |
|
Description |
String |
Description of the action. Maximum 255 characters. |
No |
|
Enabled |
Boolean |
True or False |
No |
Action Properties
|
Activity |
Type |
Description |
Bindable? |
|---|---|---|---|
|
Key Definitions |
Collection |
A series of key definitions. |
Yes |
|
Key Values |
A series of key-value pairs. |
||
|
Action Uri |
URI |
The URI that will accept the collection as defined. Usually this includes the "function" that is being called. |
Yes |
|
Credentials (Optional) |
Collection |
The login credentials previously defined. Two keys: username and password, and their values. |
Yes |
Example Process Flow
|
|
|
Prints the specified file on the Synergize configured printer.
Prerequisite Actions
|
Action Name |
Nested? |
|---|---|
Outbound Properties
|
Activity |
Type |
Description |
Bindable? |
|---|---|---|---|
|
PrinterName |
|||
|
PaperSource |
|||
|
Filename |
|||
|
Name |
Base Properties (All Actions)
|
Activity |
Type |
Description |
Bindable? |
|---|---|---|---|
|
Name |
String |
Name of the action. |
No |
|
Description |
String |
Description of the action. Maximum 255 characters. |
No |
|
Enabled |
Boolean |
True or False |
No |
Action Properties
|
Activity |
Type |
Description |
Bindable? |
|---|---|---|---|
|
Filename |
|||
|
PageEnd |
|||
|
PageStart |
|||
|
PaperSource |
|||
|
PrinterName |
Example Process Flow
Graphic of process flow with this action included.
|
|
DLL name |
Version |
Prerequisite Actions
|
Action Name |
Nested? |
|---|---|
Outbound Properties
|
Activity |
Type |
Description |
Bindable? |
|---|---|---|---|
Base Properties (All Actions)
|
Activity |
Type |
Description |
Bindable? |
|---|---|---|---|
|
Name |
String |
Name of the action. |
No |
|
Description |
String |
Description of the action. Maximum 255 characters. |
No |
|
Enabled |
Boolean |
True or False |
No |
Action Properties
|
Activity |
Type |
Description |
Bindable? |
|---|---|---|---|
|
DocumentGroup |
|
|
|
|
PaperTrayDestination |
|
|
|
|
PrinterSettings |
|
|
|
Example Process Flow
Graphic of process flow with this action included.
|
|
DLL name |
Version |
Prerequisite Actions
|
Action Name |
Nested? |
|---|---|
Outbound Properties
| Activity | Type | Description | Bindable? |
|---|---|---|---|
Base Properties (All Actions)
|
Activity |
Type |
Description |
Bindable? |
|---|---|---|---|
|
Name |
String |
Name of the action. |
No |
|
Description |
String |
Description of the action. Maximum 255 characters. |
No |
|
Enabled |
Boolean |
True or False |
No |
Action Properties
|
Activity |
Type |
Description |
Bindable? |
|---|---|---|---|
|
FirstDocumentTray |
|||
|
Printer |
|||
|
RemainingDocumentTray |
|||
|
AutoSizeAndRotate |
|||
|
Margin |
|||
|
|||
|
|||
|
|||
|
|||
|
DocumentGroup |
|
|
Example Process Flow
Graphic of process flow with this action included.
|
Action image |
Microdea.ProcessServer.Actions.Grimshaw.dll |
Version |
Depending on how various fields are configured, this action distributes documents by email. You must create a vendor profile in TMW and enter a doctype into the intercompany field. That doctype is used in conjunction with the vendor email entries, to distribute the document to contacts at the vendor.
The following image shows a summary of the actions that are subsumed and performed by this action (everything inside the databaseConnectionAction):
Prerequisite Actions
|
Action Name |
Nested? |
|---|---|
Outbound Properties
|
Activity |
Type |
Description |
Bindable? |
|---|---|---|---|
Base Properties (All Actions)
|
Activity |
Type |
Description |
Bindable? |
|---|---|---|---|
|
Name |
String |
Name of the action. |
No |
|
Description |
String |
Description of the action. Maximum 255 characters. |
No |
|
Enabled |
Boolean |
True or False |
No |
Action Properties
|
Activity |
Type |
Description |
Bindable? |
|---|---|---|---|
Example Process Flow
|
|
Microdea.ProcessServer.Actions.Synergize.dll |
Processes a document by adding it to a specified workflow queue.
Prerequisite Actions
|
Action Name |
Nested? |
|---|---|
Outbound Properties
|
Activity |
Type |
Description |
Bindable? |
|---|---|---|---|
Base Properties (All Actions)
|
Activity |
Type |
Description |
Bindable? |
|---|---|---|---|
|
Name |
String |
Name of the action. |
No |
|
Description |
String |
Description of the action. Maximum 255 characters. |
No |
|
Enabled |
Boolean |
True or False |
No |
Action Properties
|
Activity |
Type |
Description |
Bindable? |
|---|---|---|---|
|
Document |
|||
|
WorkflowQueue |
|||
|
WorkflowScenario |
Example Process Flow
Graphic of process flow with this action included.
|
|
Microdea.ProcessServer.Actions.Synergize.dll |
Publishes a document to the Synergize repository.
Prerequisite Actions
|
Action Name |
Nested? |
|---|---|
Outbound Properties
|
Activity |
Type |
Description |
Bindable? |
|---|---|---|---|
Base Properties (All Actions)
|
Activity |
Type |
Description |
Bindable? |
|---|---|---|---|
|
Name |
String |
Name of the action. |
No |
|
Description |
String |
Description of the action. Maximum 255 characters. |
No |
|
Enabled |
Boolean |
True or False |
No |
Action Properties
|
Activity |
Type |
Description |
Bindable? |
|---|---|---|---|
|
Document |
Example Process Flow
Graphic of process flow with this action included.
|
|
MicrodeaProcessServer.Actions.WebService.dll |
1.0.2.23 |
This web service action allows you to perform a PUT request.
Prerequisite Actions
|
Action Name |
Nested? |
|---|---|
Outbound Properties
|
Activity |
Type |
Description |
Bindable? |
|---|---|---|---|
Base Properties (All Actions)
|
Activity |
Type |
Description |
Bindable? |
|---|---|---|---|
|
Name |
String |
Name of the action. |
No |
|
Description |
String |
Description of the action. Maximum 255 characters. |
No |
|
Enabled |
Boolean |
True or False |
No |
Action Properties
|
Activity |
Type |
Description |
Bindable? |
|---|---|---|---|
|
Key Definitions |
Collection |
A series of key definitions. |
Yes |
|
Key Values |
A series of key-value pairs. |
||
|
Action Uri |
URI |
The URI that will accept the collection as defined. Usually this includes the "function" that is being called. |
Yes |
|
Credentials (Optional) |
Collection |
The login credentials previously defined. Two keys: username and password, and their values. |
Yes |
Example Process Flow
|
|
Microdea.ProcessServer.Actions.Barcode.dll |
Reads a bar code from an image that matches the specified mask.
Prerequisite Actions
|
Action Name |
Nested? |
|---|---|
Outbound Properties
|
Activity |
Type |
Description |
Bindable? |
|---|---|---|---|
Base Properties (All Actions)
|
Activity |
Type |
Description |
Bindable? |
|---|---|---|---|
|
Name |
String |
Name of the action. |
No |
|
Description |
String |
Description of the action. Maximum 255 characters. |
No |
|
Enabled |
Boolean |
True or False |
No |
Action Properties
|
Activity |
Type |
Description |
Bindable? |
|---|---|---|---|
Example Process Flow
Graphic of process flow with this action included.
|
|
DLL name |
Version |
Redacts an image attached to a document.
Prerequisite Actions
|
Action Name |
Nested? |
|---|---|
Outbound Properties
|
Activity |
Type |
Description |
Bindable? |
|---|---|---|---|
Base Properties (All Actions)
|
Activity |
Type |
Description |
Bindable? |
|---|---|---|---|
|
Name |
String |
Name of the action. |
No |
|
Description |
String |
Description of the action. Maximum 255 characters. |
No |
|
Enabled |
Boolean |
True or False |
No |
Action Properties
|
Activity |
Type |
Description |
Bindable? |
|---|---|---|---|
|
ConvertToBitonal |
Boolean |
||
|
Area |
|||
|
Color |
|||
|
Document |
|||
|
PageNo |
Example Process Flow
Graphic of process flow with this action included.
|
|
DLL name |
Version |
Redacts an image.
Prerequisite Actions
|
Action Name |
Nested? |
|---|---|
Outbound Properties
|
Activity |
Type |
Description |
Bindable? |
|---|---|---|---|
Base Properties (All Actions)
|
Activity |
Type |
Description |
Bindable? |
|---|---|---|---|
|
Name |
String |
Name of the action. |
No |
|
Description |
String |
Description of the action. Maximum 255 characters. |
No |
|
Enabled |
Boolean |
True or False |
No |
Action Properties
|
Activity |
Type |
Description |
Bindable? |
|---|---|---|---|
|
ConvertToBitonal |
Boolean |
||
|
Area |
|||
|
Color |
|||
|
ImageFile |
|||
|
Overwrite |
Boolean |
||
|
PageNo |
Example Process Flow
Graphic of process flow with this action included.
|
|
Microdea.ProcessServer.Actions.Synergize.dll |
Refreshes and synchronizes child documents between lookup results and Synergize document child values.
Prerequisite Actions
|
Action Name |
Nested? |
|---|---|
Outbound Properties
|
Activity |
Type |
Description |
Bindable? |
|---|---|---|---|
Base Properties (All Actions)
|
Activity |
Type |
Description |
Bindable? |
|---|---|---|---|
|
Name |
String |
Name of the action. |
No |
|
Description |
String |
Description of the action. Maximum 255 characters. |
No |
|
Enabled |
Boolean |
True or False |
No |
Action Properties
|
Activity |
Type |
Description |
Bindable? |
|---|---|---|---|
|
Document |
|||
|
Mappings |
|||
|
Filter |
|||
|
Table |
|||
|
Timeout |
Example Process Flow
Graphic of process flow with this action included.
|
|
Microdea.ProcessServer.Actions.Core.dll |
|
Extracts information from the input string using the specified expression.
Prerequisite Actions
|
Action Name |
Nested? |
|---|---|
|
|
|
Outbound Properties
|
Activity |
Type |
Description |
Bindable? |
|---|---|---|---|
Base Properties (All Actions)
|
Activity |
Type |
Description |
Bindable? |
|---|---|---|---|
|
Name |
String |
Name of the action. |
No |
|
Description |
String |
Description of the action. Maximum 255 characters. |
No |
|
Enabled |
Boolean |
True or False |
No |
Action Properties
|
Activity |
Type |
Description |
Bindable? |
|---|---|---|---|
|
Expression |
|||
|
Input |
|||
|
TrimResults |
Boolean |
Example Process Flow
Graphic of process flow with this action included.
|
|
|
Removes blank pages from a document that has a TIFF or PDF image.
Prerequisite Actions
|
Action Name |
Nested? |
|---|---|
Outbound Properties
|
Activity |
Type |
Description |
Bindable? |
|---|---|---|---|
|
Source |
|||
|
Name |
Base Properties (All Actions)
|
Activity |
Type |
Description |
Bindable? |
|---|---|---|---|
|
Name |
String |
Name of the action. |
No |
|
Description |
String |
Description of the action. Maximum 255 characters. |
No |
|
Enabled |
Boolean |
True or False |
No |
Action Properties
|
Activity |
Type |
Description |
Bindable? |
|---|---|---|---|
|
Source |
|||
Example Process Flow
Graphic of process flow with this action included.
|
|
Microdea.ProcessServer.Actions.InboxMonitoring.dll |
Prerequisite Actions
|
Action Name |
Nested? |
|---|---|
Outbound Properties
|
Activity |
Type |
Description |
Bindable? |
|---|---|---|---|
Base Properties (All Actions)
|
Activity |
Type |
Description |
Bindable? |
|---|---|---|---|
|
Name |
String |
Name of the action. |
No |
|
Description |
String |
Description of the action. Maximum 255 characters. |
No |
|
Enabled |
Boolean |
True or False |
No |
Action Properties
|
Activity |
Type |
Description |
Bindable? |
|---|---|---|---|
|
ForceBitonal |
Boolean |
||
|
ForceColorToGrayscale |
Boolean |
||
|
ForceResolution |
Boolean |
||
|
Landscape |
|||
|
MessageBodyLocation |
|||
|
PaperSize |
|||
|
RenderTimeout |
|||
|
Resolution |
|||
|
EnsureMaximumSize |
|||
|
MaximumHeight |
|||
|
MaximumWidth |
|||
|
AttachmentTypesToIgnore |
|||
|
IncludeAttachments |
Boolean |
||
|
IncludeMessageBody |
Boolean |
||
|
Message |
Example Process Flow
Graphic of process flow with this action included.
|
|
Microdea.ProcessServer.Actions.Core.dll |
Searches for and replaces text in a given string.
Prerequisite Actions
|
Action Name |
Nested? |
|---|---|
Outbound Properties
|
Activity |
Type |
Description |
Bindable? |
|---|---|---|---|
Base Properties (All Actions)
|
Activity |
Type |
Description |
Bindable? |
|---|---|---|---|
|
Name |
String |
Name of the action. |
No |
|
Description |
String |
Description of the action. Maximum 255 characters. |
No |
|
Enabled |
Boolean |
True or False |
No |
Action Properties
|
Activity |
Type |
Description |
Bindable? |
|---|---|---|---|
|
ReplaceString |
String |
|
|
|
SearchString |
String |
|
|
|
SourceString |
String |
|
|
Example Process Flow
Graphic of process flow with this action included.
|
|
|
|
A container for actions using a particular ReportSource file.
Prerequisite Actions
|
Action Name |
Nested? |
|---|---|
Outbound Properties
|
Activity |
Type |
Description |
Bindable? |
|---|---|---|---|
Base Properties (All Actions)
|
Activity |
Type |
Description |
Bindable? |
|---|---|---|---|
|
Name |
String |
Name of the action. |
No |
|
Description |
String |
Description of the action. Maximum 255 characters. |
No |
|
Enabled |
Boolean |
True or False |
No |
Action Properties
|
Activity |
Type |
Description |
Bindable? |
|---|---|---|---|
|
SuppressErrors |
Boolean |
||
|
KeyName |
|||
|
KeyNameSeperator |
|||
|
ReportSource |
|
Example Process Flow
Graphic of process flow with this action included.
|
|
Microdea.ProcessServer.Actions.Core.dll |
Rethrows a previously captured exception. See also Exception Handling.
Prerequisite Actions
|
Action Name |
Nested? |
|---|---|
Outbound Properties
|
Activity |
Type |
Description |
Bindable? |
|---|---|---|---|
Base Properties (All Actions)
|
Activity |
Type |
Description |
Bindable? |
|---|---|---|---|
|
Name |
String |
Name of the action. |
No |
|
Description |
String |
Description of the action. Maximum 255 characters. |
No |
|
Enabled |
Boolean |
True or False |
No |
Action Properties
|
Activity |
Type |
Description |
Bindable? |
|---|---|---|---|
Example Process Flow
Graphic of process flow with this action included.
|
|
Microdea.ProcessServer.Actions.InboxMonitoring.dll |
Prerequisite Actions
|
Action Name |
Nested? |
|---|---|
Outbound Properties
|
Activity |
Type |
Description |
Bindable? |
|---|---|---|---|
Base Properties (All Actions)
|
Activity |
Type |
Description |
Bindable? |
|---|---|---|---|
|
Name |
String |
Name of the action. |
No |
|
Description |
String |
Description of the action. Maximum 255 characters. |
No |
|
Enabled |
Boolean |
True or False |
No |
Action Properties
|
Activity |
Type |
Description |
Bindable? |
|---|---|---|---|
|
Attachment |
Example Process Flow
Graphic of process flow with this action included.
|
|
Microdea.ProcessServer.Actions.Synergize.dll |
Creates a new document based on the same image file as an existing document and assigns a version to the new document.
Prerequisite Actions
|
Action Name |
Nested? |
|---|---|
Outbound Properties
|
Activity |
Type |
Description |
Bindable? |
|---|---|---|---|
Base Properties (All Actions)
|
Activity |
Type |
Description |
Bindable? |
|---|---|---|---|
|
Name |
String |
Name of the action. |
No |
|
Description |
String |
Description of the action. Maximum 255 characters. |
No |
|
Enabled |
Boolean |
True or False |
No |
Action Properties
|
Activity |
Type |
Description |
Bindable? |
|---|---|---|---|
|
BaseDocument |
|||
|
MakeActive |
Boolean |
||
|
NewDocument |
|||
|
VersionName |
Example Process Flow
Graphic of process flow with this action included.
|
|
Microdea.ProcessServer.Actions.Synergize.dll |
Saves the specified document in the Synergize repository.
Prerequisite Actions
|
Action Name |
Nested? |
|---|---|
Outbound Properties
|
Activity |
Type |
Description |
Bindable? |
|---|---|---|---|
Base Properties (All Actions)
|
Activity |
Type |
Description |
Bindable? |
|---|---|---|---|
|
Name |
String |
Name of the action. |
No |
|
Description |
String |
Description of the action. Maximum 255 characters. |
No |
|
Enabled |
Boolean |
True or False |
No |
Action Properties
|
Activity |
Type |
Description |
Bindable? |
|---|---|---|---|
|
ACL |
|
|
|
|
Document |
|
|
|
|
Storage Profile |
|
|
|
New! Save Documents Directly to Storage Profiles
In Synergize 17.1, you can now specify a document storage profile when adding or saving a document.
In past releases, document migrations required two major steps and required longer processing time. For example, you are migrating 15 million files to a new AWS cloud S3 container. Using the SPS archive action, you first save the documents to a local active storage profile and then archive them to a non-active storage profile configured with an associated S3 bucket. In test trials with just 1,000 document files, your process requires 20 seconds per document.
To continue the example above, you specify a destination storage profile directly in the SPS Save Document action. Using SPS and Synergize Explorer 17.1, your test of 1,000 files results in much better performance. Instead of 20 seconds, each document can be saved directly to your S3 storage profile in under 3.0 seconds per document.
This difference is easily demonstrated by comparing the legacy and new strings in the following API POST commands:
Older Releases:
https://<my-synergize-mobile-fleet-server.net>/SynergizeServices/DocumentService/
API/repo1/documents
New Synergize 17.1:
https://<my-synergize-mobile-fleet-server.net>/SynergizeServices/DocumentService/
API/repo1/documents?storageProfileID=MY-NEW-STORAGE-CONTAINER
The query parameter in the request "storageProfileId=number" that selects which storage profile the image file gets stored in is optional. This query parameter can be specified whether you're using the old payload or the new payload. If not specified, the document is saved to the default active storage profile.
Old payload:
multipart/form-data or multipart/mixed with a file section and a properties section
New JSON payload:
{
"FileName": string (the name of the file including the extension)
"FileData": string (the base64 string value of the file)
"Properties": object (the key value pair of the document properties you want to add)
}
To learn more, see New! Save Documents Directly to Storage Profiles.
|
|
Microdea.ProcessServer.Actions.InboxMonitoring.dll |
Prerequisite Actions
|
Action Name |
Nested? |
|---|---|
Outbound Properties
|
Activity |
Type |
Description |
Bindable? |
|---|---|---|---|
| Message ID |
Base Properties (All Actions)
|
Activity |
Type |
Description |
Bindable? |
|---|---|---|---|
|
Name |
String |
Name of the action. |
No |
|
Description |
String |
Description of the action. Maximum 255 characters. |
No |
|
Enabled |
Boolean |
True or False |
No |
Action Properties
|
Activity |
Type |
Description |
Bindable? |
|---|---|---|---|
|
Message |
|||
|
Message ID |
|
|
|
Example
Although the Enterprise Management Console (EMC) had a valid transformation to support Outlook Message Format (MSG) files, previous releases of Synergize HTML5 did not support the display of MSG files. Microsoft Outlook e-mail messages saved as MSG files with the .MSG or .msg file type naming extension can be displayed in Synergize HTML5 17.1 or higher.
|
|
Microdea.ProcessServer.Actions.Core.dll |
|
Splits the path of execution.
See Branch Conditional Select Branch Action.
|
|
Microdea.ProcessServer.Actions.Core.dll |
Splits the path of execution. The branches must each start with a Document Branch action. They are tested from left to right and as soon as a Boolean TRUE is found, execution continues down that branch and no further tests are done.
Example:
-
if the In_DocTypeName is POD use the left branch;
-
if the In_DocTypeName is BOL use the middle branch;
-
any other In_DocTypeName uses the right branch.
Prerequisite Actions
|
Action Name |
Nested? |
|---|---|
Outbound Properties
|
Activity |
Type |
Description |
Bindable? |
|---|---|---|---|
Base Properties (All Actions)
|
Activity |
Type |
Description |
Bindable? |
|---|---|---|---|
|
Name |
String |
Name of the action. |
No |
|
Description |
String |
Description of the action. Maximum 255 characters. |
No |
|
Enabled |
Boolean |
True or False |
No |
Action Properties
|
Activity |
Type |
Description |
Bindable? |
|---|---|---|---|
Example Process Flow
Graphic of process flow with this action included.
|
|
Microdea.ProcessServer.Actions.InboxMonitoring.dll |
|
Selects a folder in a given mail store.
Prerequisite Actions
|
Action Name |
Nested? |
|---|---|
Outbound Properties
|
Activity |
Type |
Description |
Bindable? |
|---|---|---|---|
Base Properties (All Actions)
|
Activity |
Type |
Description |
Bindable? |
|---|---|---|---|
|
Name |
String |
Name of the action. |
No |
|
Description |
String |
Description of the action. Maximum 255 characters. |
No |
|
Enabled |
Boolean |
True or False |
No |
Action Properties
|
Activity |
Type |
Description |
Bindable? |
|---|---|---|---|
|
FolderMapping |
|||
|
MailStore |
Example Process Flow
Graphic of process flow with this action included.
|
|
|
|
Configures multiple printers.
Prerequisite Actions
|
Action Name |
Nested? |
|---|---|
|
|
|
Outbound Properties
|
Activity |
Type |
Description |
Bindable? |
|---|---|---|---|
Base Properties (All Actions)
|
Activity |
Type |
Description |
Bindable? |
|---|---|---|---|
|
Name |
String |
Name of the action. |
No |
|
Description |
String |
Description of the action. Maximum 255 characters. |
No |
|
Enabled |
Boolean |
True or False |
No |
Action Properties
|
Activity |
Type |
Description |
Bindable? |
|---|---|---|---|
|
ConfiguredPrinters |
|||
|
PrinterName |
Example Process Flow
Graphic of process flow with this action included.
|
|
Sets values for document properties on a specified document.
Prerequisite Actions
|
Action Name |
Nested? |
|---|---|
Outbound Properties
|
Activity |
Type |
Description |
Bindable? |
|---|---|---|---|
Base Properties (All Actions)
|
Activity |
Type |
Description |
Bindable? |
|---|---|---|---|
|
Name |
String |
Name of the action. |
No |
|
Description |
String |
Description of the action. Maximum 255 characters. |
No |
|
Enabled |
Boolean |
True or False |
No |
Action Properties
|
Activity |
Type |
Description |
Bindable? |
|---|---|---|---|
|
Document |
|||
|
DocumentProperties |
|||
|
Filename |
|
|
Example Process Flow
Graphic of process flow with this action included.
|
|
|
Sets values for document group properties on a specified document group.
Prerequisite Actions
|
Action Name |
Nested? |
|---|---|
Outbound Properties
|
Activity |
Type |
Description |
Bindable? |
|---|---|---|---|
Base Properties (All Actions)
|
Activity |
Type |
Description |
Bindable? |
|---|---|---|---|
|
Name |
String |
Name of the action. |
No |
|
Description |
String |
Description of the action. Maximum 255 characters. |
No |
|
Enabled |
Boolean |
True or False |
No |
Action Properties
|
Activity |
Type |
Description |
Bindable? |
|---|---|---|---|
|
DocumentGroup |
|||
|
DocumentProperties |
Example Process Flow
Graphic of process flow with this action included.
|
|
DLL name |
Version |
Sends an email.
Prerequisite Actions
|
Action Name |
Nested? |
|---|---|
Outbound Properties
|
Activity |
Type |
Description |
Bindable? |
|---|---|---|---|
Base Properties (All Actions)
|
Activity |
Type |
Description |
Bindable? |
|---|---|---|---|
|
Name |
String |
Name of the action. |
No |
|
Description |
String |
Description of the action. Maximum 255 characters. |
No |
|
Enabled |
Boolean |
True or False |
No |
Action Properties
|
Activity |
Type |
Description |
Bindable? |
|---|---|---|---|
|
Password |
|||
|
Username |
|||
|
Address |
|||
|
BCC |
|||
|
Body |
|||
|
CC |
|||
|
SendAsHtml |
Boolean |
||
|
Sender |
|||
|
Subject |
|||
|
EmailPort |
|||
|
EmailServer |
|||
|
HeloDomain |
|||
|
UseSSL |
Boolean |
Example Process Flow
Graphic of process flow with this action included.
|
Action image |
Microdea.ProcessServer.Actions.S3Gtms.dll |
Version |
Prerequisite Actions
|
Action Name |
Nested? |
|---|---|
Outbound Properties
|
Activity |
Type |
Description |
Bindable? |
|---|---|---|---|
Base Properties (All Actions)
|
Activity |
Type |
Description |
Bindable? |
|---|---|---|---|
|
Name |
String |
Name of the action. |
No |
|
Description |
String |
Description of the action. Maximum 255 characters. |
No |
|
Enabled |
Boolean |
True or False |
No |
Action Properties
|
Activity |
Type |
Description |
Bindable? |
|---|---|---|---|
|
PublicKey |
False |
||
|
PublicKeyFile |
False |
||
|
PublicKeyPassword |
False |
||
|
Password |
False |
||
|
Username |
False |
||
|
OrganizationName |
True |
||
|
ActionUrl |
True |
||
|
SecurityUrl |
True |
Example Process Flow
Graphic of process flow with this action included.
|
|
Microdea.ProcessServer.Actions.Trippak |
|
Prerequisite Actions
|
Action Name |
Nested? |
|---|---|
Outbound Properties
|
Activity |
Type |
Description |
Bindable? |
|---|---|---|---|
Base Properties (All Actions)
|
Activity |
Type |
Description |
Bindable? |
|---|---|---|---|
|
Name |
String |
Name of the action. |
No |
|
Description |
String |
Description of the action. Maximum 255 characters. |
No |
|
Enabled |
Boolean |
True or False |
No |
Action Properties
|
Activity |
Type |
Description |
Bindable? |
|---|---|---|---|
|
CurrentError |
|||
|
CurrentTransaction |
Example Process Flow
Graphic of process flow with this action included.
|
|
Microdea.ProcessServer.Actions.Core.dll |
Sets the value of a variable or string variable.
Prerequisite Actions
|
Action Name |
Nested? |
|---|---|
Outbound Properties
|
Activity |
Type |
Description |
Bindable? |
|---|---|---|---|
Base Properties (All Actions)
|
Activity |
Type |
Description |
Bindable? |
|---|---|---|---|
|
Name |
String |
Name of the action. |
No |
|
Description |
String |
Description of the action. Maximum 255 characters. |
No |
|
Enabled |
Boolean |
True or False |
No |
Action Properties
|
Activity |
Type |
Description |
Bindable? |
|---|---|---|---|
|
Value |
|||
|
Variable |
Example Process Flow
Graphic of process flow with this action included.
|
|
Microdea.ProcessServer.Actions.Core.dll |
Decision point to allow the process to proceed or fail depending on a configured condition.
Prerequisite Actions
|
Action Name |
Nested? |
|---|---|
Outbound Properties
|
Activity |
Type |
Description |
Bindable? |
|---|---|---|---|
Base Properties (All Actions)
|
Activity |
Type |
Description |
Bindable? |
|---|---|---|---|
|
Name |
String |
Name of the action. |
No |
|
Description |
String |
Description of the action. Maximum 255 characters. |
No |
|
Enabled |
Boolean |
True or False |
No |
Action Properties
|
Activity |
Type |
Description |
Bindable? |
|---|---|---|---|
Example Process Flow
Graphic of process flow with this action included.
|
|
Microdea.ProcessServer.Actions.Core.dll |
Version |
Queries any table or view in a connected database inside the process and returns a single row. To return multiple rows, use the Database Row Query action.
Prerequisite Actions
|
Action Name |
Nested? |
|---|---|
Outbound Properties
|
Activity |
Type |
Description |
Bindable? |
|---|---|---|---|
Base Properties (All Actions)
|
Activity |
Type |
Description |
Bindable? |
|---|---|---|---|
|
Name |
String |
Name of the action. |
No |
|
Description |
String |
Description of the action. Maximum 255 characters. |
No |
|
Enabled |
Boolean |
True or False |
No |
Action Properties
|
Activity |
Type |
Description |
Bindable? |
|---|---|---|---|
|
AntiNull |
|||
|
Filter |
|||
|
SortOrder |
|||
|
Table |
|||
|
Timeout |
Example Process Flow
Graphic of process flow with this action included.
|
|
|
Sorts the document group in a specified order.
Prerequisite Actions
|
Action Name |
Nested? |
|---|---|
Outbound Properties
|
Activity |
Type |
Description |
Bindable? |
|---|---|---|---|
Base Properties (All Actions)
|
Activity |
Type |
Description |
Bindable? |
|---|---|---|---|
|
Name |
String |
Name of the action. |
No |
|
Description |
String |
Description of the action. Maximum 255 characters. |
No |
|
Enabled |
Boolean |
True or False |
No |
Action Properties
|
Activity |
Type |
Description |
Bindable? |
|---|---|---|---|
|
DocumentGroup |
|||
|
SortOrder |
Example Process Flow
Graphic of process flow with this action included.
|
|
Microdea.ProcessServer.Actions.Barcode.dll |
|
Splits a batch file into individual documents each time a defined bar code value is found.
Prerequisite Actions
|
Action Name |
Nested? |
|---|---|
Outbound Properties
|
Activity |
Type |
Description |
Bindable? |
|---|---|---|---|
Base Properties (All Actions)
|
Activity |
Type |
Description |
Bindable? |
|---|---|---|---|
|
Name |
String |
Name of the action. |
No |
|
Description |
String |
Description of the action. Maximum 255 characters. |
No |
|
Enabled |
Boolean |
True or False |
No |
Action Properties
|
Activity |
Type |
Description |
Bindable? |
|---|---|---|---|
Example Process Flow
Graphic of process flow with this action included.
|
|
|
Splits a batch upon encountering a blank page.
Prerequisite Actions
|
Action Name |
Nested? |
|---|---|
Outbound Properties
|
Activity |
Type |
Description |
Bindable? |
|---|---|---|---|
Base Properties (All Actions)
|
Activity |
Type |
Description |
Bindable? |
|---|---|---|---|
|
Name |
String |
Name of the action. |
No |
|
Description |
String |
Description of the action. Maximum 255 characters. |
No |
|
Enabled |
Boolean |
True or False |
No |
Action Properties
|
Activity |
Type |
Description |
Bindable? |
|---|---|---|---|
|
BlankPageSize |
|
|
|
|
SourceFilename |
|
|
|
Example Process Flow
Graphic of process flow with this action included.
|
|
Microdea.ProcessServer.Actions.Barcode.dll |
Splits a batch into documents of a fixed number of pages.
Prerequisite Actions
|
Action Name |
Nested? |
|---|---|
Outbound Properties
|
Activity |
Type |
Description |
Bindable? |
|---|---|---|---|
Base Properties (All Actions)
|
Activity |
Type |
Description |
Bindable? |
|---|---|---|---|
|
Name |
String |
Name of the action. |
No |
|
Description |
String |
Description of the action. Maximum 255 characters. |
No |
|
Enabled |
Boolean |
True or False |
No |
Action Properties
|
Activity |
Type |
Description |
Bindable? |
|---|---|---|---|
Example Process Flow
Graphic of process flow with this action included.
|
|
Microdea.ProcessServer.Actions.Pdf.dll |
Parses text in a searchable PDF, finds a match, and splits the batch into separate documents at the page where the match is found. If no match is found, does not split the batch. If the PDF contains no searchable text, no match can be found. The batch identifier and the split condition can be a regular expression (regex) or a keyword. The match for either the regex or the keyword can be narrowed down to an area.
Prerequisite Actions
|
Action Name |
Nested? |
|---|---|
Outbound Properties
|
Activity |
Type |
Description |
Bindable? |
|---|---|---|---|
Base Properties (All Actions)
|
Activity |
Type |
Description |
Bindable? |
|---|---|---|---|
|
Name |
String |
Name of the action. |
No |
|
Description |
String |
Description of the action. Maximum 255 characters. |
No |
|
Enabled |
Boolean |
True or False |
No |
Action Properties
|
Activity |
Type |
Description |
Bindable? |
|---|---|---|---|
|
BatchIdentifier |
|||
|
BatchIdentifierPageNo |
|||
|
PageToIncludeIdentifier |
|||
|
PdfBatchFile |
|||
|
SplitCondition |
|
Example Process Flow
Graphic of process flow with this action included.
|
|
Microdea.ProcessServer.Actions.Core.dll |
|
Removes spaces from the given string.
Prerequisite Actions
|
Action Name |
Nested? |
|---|---|
Outbound Properties
|
Activity |
Type |
Description |
Bindable? |
|---|---|---|---|
Base Properties (All Actions)
|
Activity |
Type |
Description |
Bindable? |
|---|---|---|---|
|
Name |
String |
Name of the action. |
No |
|
Description |
String |
Description of the action. Maximum 255 characters. |
No |
|
Enabled |
Boolean |
True or False |
No |
Action Properties
|
Activity |
Type |
Description |
Bindable? |
|---|---|---|---|
|
SourceString |
String |
|
|
|
StripAllSpaces |
Boolean |
If set to false then only leading and trailing spaces are removed. |
Example Process Flow
Graphic of process flow with this action included.
|
|
Microdea.ProcessServer.Actions.Synergize.dll |
|
Container for all Synergize repository-related actions.
Prerequisite Actions
|
Action Name |
Nested? |
|---|---|
Outbound Properties
|
Activity |
Type |
Description |
Bindable? |
|---|---|---|---|
Base Properties (All Actions)
|
Activity |
Type |
Description |
Bindable? |
|---|---|---|---|
|
Name |
String |
Name of the action. |
No |
|
Description |
String |
Description of the action. Maximum 255 characters. |
No |
|
Enabled |
Boolean |
True or False |
No |
Action Properties
|
Activity |
Type |
Description |
Bindable? |
|---|---|---|---|
|
ConnectionParameters |
|||
|
DocumentView |
|||
|
Timeout |
|||
|
WebServiceUrl |
Read-only. |
Example Process Flow
Graphic of process flow with this action included.
The Synergize Document Reference Action creates a link to a document for processing. The Synergize Document Reference Action exposes all 'Main Field' properties for the referenced document.
|
|
Microdea.ProcessServer.Actions.Synergize.dll |
|
Prerequisite Actions
|
Action Name |
Nested? |
|---|---|
Outbound Properties
|
Activity |
Type |
Description |
Bindable? |
|---|---|---|---|
Base Properties (All Actions)
|
Activity |
Type |
Description |
Bindable? |
|---|---|---|---|
|
Name |
String |
Name of the action. |
No |
|
Description |
String |
Description of the action. Maximum 255 characters. |
No |
|
Enabled |
Boolean |
True or False |
No |
Action Properties
|
Activity |
Type |
Description |
Bindable? |
|---|---|---|---|
|
Document |
Example Process Flow
Graphic of process flow with this action included.
|
|
Microdea.ProcessServer.Actions.Synergize.dll |
|
Searches the Synergize repository for documents.
Prerequisite Actions
|
Action Name |
Nested? |
|---|---|
Outbound Properties
|
Activity |
Type |
Description |
Bindable? |
|---|---|---|---|
Base Properties (All Actions)
|
Activity |
Type |
Description |
Bindable? |
|---|---|---|---|
|
Name |
String |
Name of the action. |
No |
|
Description |
String |
Description of the action. Maximum 255 characters. |
No |
|
Enabled |
Boolean |
True or False |
No |
Action Properties
|
Activity |
Type |
Description |
Bindable? |
|---|---|---|---|
|
RecordLimit |
|||
|
SearchQuery |
|||
|
SortOrder |
Example Process Flow
Graphic of process flow with this action included.
|
|
Microdea.ProcessServer.Actions.Synergize.dll |
|
Searches the Synergize repository for documents, loops through the found set, refreshes documents before processing, and optionally gets document images.
Prerequisite Actions
|
Action Name |
Nested? |
|---|---|
Outbound Properties
|
Activity |
Type |
Description |
Bindable? |
|---|---|---|---|
Base Properties (All Actions)
|
Activity |
Type |
Description |
Bindable? |
|---|---|---|---|
|
Name |
String |
Name of the action. |
No |
|
Description |
String |
Description of the action. Maximum 255 characters. |
No |
|
Enabled |
Boolean |
True or False |
No |
Action Properties
|
Activity |
Type |
Description |
Bindable? |
|---|---|---|---|
|
DocumentsPerRefresh |
|||
|
LoadDocumentImages |
|||
|
RecordLimit |
|||
|
SearchQuery |
|||
|
SortOrder |
Example Process Flow
Graphic of process flow with this action included.
|
Action image |
DLL name |
Version |
Prerequisite Actions
|
Action Name |
Nested? |
|---|---|
Outbound Properties
|
Activity |
Type |
Description |
Bindable? |
|---|---|---|---|
Base Properties (All Actions)
|
Activity |
Type |
Description |
Bindable? |
|---|---|---|---|
|
Name |
String |
Name of the action. |
No |
|
Description |
String |
Description of the action. Maximum 255 characters. |
No |
|
Enabled |
Boolean |
True or False |
No |
Action Properties
|
Activity |
Type |
Description |
Bindable? |
|---|---|---|---|
CSV File Mappings
|
CSV Entry |
Source |
|---|---|
|
Batch ID |
APBatchID from Syn Doc |
|
Document Type |
DocumentType from Syn Doc |
|
Vendor ID |
VendorCode from Syn Doc |
|
Document Number |
InvoiceNumber from Syn Doc |
|
Invoice Date |
InvoiceDate from Syn Doc |
|
Purchase Amount |
PurchaseAmt from Syn Doc |
|
Document Description |
Description from Syn Doc |
|
Purchase Order |
PONumber from Syn Doc |
|
Currency ID |
Currency Type from Synergize AP |
|
Distribution Account |
GL_Code from Account XML/Remittance Form Data |
|
Distribution Type |
AccountType |
|
Distribution Amount |
LineTotal from GL_Code from Account XML/Remittance Form Data |
|
Distribution Reference |
AccountDescription |
|
InterCompany |
Y or N depending if company code (CompanyName from Syn Doc) is equal to Remittance Company Code (Company Code from GL_Code from Account XML/Remittance Form Data) |
|
Intercompany Code |
CompanyCode from GL_Code from Account XML/Remittance Form Data |
|
|
|
|
Writes a block of text on an image.
Prerequisite Actions
|
Action Name |
Nested? |
|---|---|
Outbound Properties
|
Activity |
Type |
Description |
Bindable? |
|---|---|---|---|
Base Properties (All Actions)
|
Activity |
Type |
Description |
Bindable? |
|---|---|---|---|
|
Name |
String |
Name of the action. |
No |
|
Description |
String |
Description of the action. Maximum 255 characters. |
No |
|
Enabled |
Boolean |
True or False |
No |
Action Properties
|
Activity |
Type |
Description |
Bindable? |
|---|---|---|---|
|
Font |
|||
|
Image |
|||
|
Location |
|||
|
Page |
|||
|
PageScale |
|||
|
Text |
|
|
|
Example Process Flow
Graphic of process flow with this action included.
|
|
|
|
Writes a line to a text file.
Prerequisite Actions
|
Action Name |
Nested? |
|---|---|
Outbound Properties
|
Activity |
Type |
Description |
Bindable? |
|---|---|---|---|
|
Filename |
|||
|
Text |
|||
|
|||
|
Name |
Base Properties (All Actions)
|
Activity |
Type |
Description |
Bindable? |
|---|---|---|---|
|
Name |
String |
Name of the action. |
No |
|
Description |
String |
Description of the action. Maximum 255 characters. |
No |
|
Enabled |
Boolean |
True or False |
No |
Action Properties
|
Activity |
Type |
Description |
Bindable? |
|---|---|---|---|
|
Filename |
|||
|
Text |
Example Process Flow
Graphic of process flow with this action included.
|
|
Microdea.ProcessServer.Actions.Core.dll |
|
Formats a block of text.
Prerequisite Actions
|
Action Name |
Nested? |
|---|---|
Outbound Properties
|
Activity |
Type |
Description |
Bindable? |
|---|---|---|---|
Base Properties (All Actions)
|
Activity |
Type |
Description |
Bindable? |
|---|---|---|---|
|
Name |
String |
Name of the action. |
No |
|
Description |
String |
Description of the action. Maximum 255 characters. |
No |
|
Enabled |
Boolean |
True or False |
No |
Action Properties
|
Activity |
Type |
Description |
Bindable? |
|---|---|---|---|
| Format | |||
Example Process Flow
Graphic of process flow with this action included.
|
|
Microdea.ProcessServer.Actions.Core.dll |
|
Prerequisite Actions
|
Action Name |
Nested? |
|---|---|
Outbound Properties
|
Activity |
Type |
Description |
Bindable? |
|---|---|---|---|
Base Properties (All Actions)
|
Activity |
Type |
Description |
Bindable? |
|---|---|---|---|
|
Name |
String |
Name of the action. |
No |
|
Description |
String |
Description of the action. Maximum 255 characters. |
No |
|
Enabled |
Boolean |
True or False |
No |
Action Properties
|
Activity |
Type |
Description |
Bindable? |
|---|---|---|---|
Example Process Flow
Graphic of process flow with this action included.
|
|
Microdea.ProcessServer.Actions.Core.dll |
|
When an error is detected, this action throws an exception for other parts of the process to catch.
Prerequisite Actions
|
Action Name |
Nested? |
|---|---|
Outbound Properties
|
Activity |
Type |
Description |
Bindable? |
|---|---|---|---|
Base Properties (All Actions)
|
Activity |
Type |
Description |
Bindable? |
|---|---|---|---|
|
Name |
String |
Name of the action. |
No |
|
Description |
String |
Description of the action. Maximum 255 characters. |
No |
|
Enabled |
Boolean |
True or False |
No |
Action Properties
|
Activity |
Type |
Description |
Bindable? |
|---|---|---|---|
Example Process Flow
Graphic of process flow with this action included.
|
|
|
Merges two TIFF files into one.
Prerequisite Actions
|
Action Name |
Nested? |
|---|---|
Outbound Properties
|
Activity |
Type |
Description |
Bindable? |
|---|---|---|---|
Base Properties (All Actions)
|
Activity |
Type |
Description |
Bindable? |
|---|---|---|---|
|
Name |
String |
Name of the action. |
No |
|
Description |
String |
Description of the action. Maximum 255 characters. |
No |
|
Enabled |
Boolean |
True or False |
No |
Action Properties
|
Activity |
Type |
Description |
Bindable? |
|---|---|---|---|
|
MergeFromFile |
|||
|
MergeIntoFile |
Example Process Flow
Graphic of process flow with this action included.
|
|
Microdea.ProcessServer.Actions.Core.dll |
|
Adds time to a given date/time value.
Prerequisite Actions
|
Action Name |
Nested? |
|---|---|
Outbound Properties
|
Activity |
Type |
Description |
Bindable? |
|---|---|---|---|
Base Properties (All Actions)
|
Activity |
Type |
Description |
Bindable? |
|---|---|---|---|
|
Name |
String |
Name of the action. |
No |
|
Description |
String |
Description of the action. Maximum 255 characters. |
No |
|
Enabled |
Boolean |
True or False |
No |
Action Properties
|
Activity |
Type |
Description |
Bindable? |
|---|---|---|---|
|
InitialDateTime |
|||
|
TimeDifference |
|
|
|
Example Process Flow
Graphic of process flow with this action included.
|
|
Microdea.ProcessServer.Actions.Core.dll |
|
Fires execution at specific times.
Prerequisite Actions
|
Action Name |
Nested? |
|---|---|
Outbound Properties
|
Activity |
Type |
Description |
Bindable? |
|---|---|---|---|
Base Properties (All Actions)
|
Activity |
Type |
Description |
Bindable? |
|---|---|---|---|
|
Name |
String |
Name of the action. |
No |
|
Description |
String |
Description of the action. Maximum 255 characters. |
No |
|
Enabled |
Boolean |
True or False |
No |
Action Properties
|
Activity |
Type |
Description |
Bindable? |
|---|---|---|---|
|
TriggerTime1 |
Time to execute (HH:MM:SS). Use 00:00:00 to disable. |
||
|
TriggerTime2 |
|||
|
TriggerTime3 |
Example Process Flow
Graphic of process flow with this action included.
|
|
Microdea.ProcessServer.Actions.Core.dll |
|
Fires execution at a specific time, on specific days.
Prerequisite Actions
|
Action Name |
Nested? |
|---|---|
Outbound Properties
|
Activity |
Type |
Description |
Bindable? |
|---|---|---|---|
Base Properties (All Actions)
|
Activity |
Type |
Description |
Bindable? |
|---|---|---|---|
|
Name |
String |
Name of the action. |
No |
|
Description |
String |
Description of the action. Maximum 255 characters. |
No |
|
Enabled |
Boolean |
True or False |
No |
Action Properties
|
Activity |
Type |
Description |
Bindable? |
|---|---|---|---|
|
Days |
Pick which days to trigger the execution. |
||
|
TriggerTime |
Time to start execution on all specified Days. |
Example Process Flow
Graphic of process flow with this action included.
|
|
Microdea.ProcessServer.Actions.Core.dll |
Adds days to today's date.
Prerequisite Actions
|
Action Name |
Nested? |
|---|---|
Outbound Properties
|
Activity |
Type |
Description |
Bindable? |
|---|---|---|---|
|
ResultDate |
Base Properties (All Actions)
|
Activity |
Type |
Description |
Bindable? |
|---|---|---|---|
|
Name |
String |
Name of the action. |
No |
|
Description |
String |
Description of the action. Maximum 255 characters. |
No |
|
Enabled |
Boolean |
True or False |
No |
Action Properties
|
Activity |
Type |
Description |
Bindable? |
|---|---|---|---|
|
DaysToAdd |
|||
Example Process Flow
Graphic of process flow with this action included.
See For Each TripPak or Set TripPak Transaction.
|
|
Updates a set of child values for a specified document.
Prerequisite Actions
|
Action Name |
Nested? |
|---|---|
Outbound Properties
|
Activity |
Type |
Description |
Bindable? |
|---|---|---|---|
Base Properties (All Actions)
|
Activity |
Type |
Description |
Bindable? |
|---|---|---|---|
|
Name |
String |
Name of the action. |
No |
|
Description |
String |
Description of the action. Maximum 255 characters. |
No |
|
Enabled |
Boolean |
True or False |
No |
Action Properties
|
Activity |
Type |
Description |
Bindable? |
|---|---|---|---|
|
ChildRow |
Example Process Flow
Graphic of process flow with this action included.
|
|
Microdea.ProcessServer.Actions.Synergize.dll |
Modifies document properties, for a document in the Synergize repository.
Prerequisite Actions
|
Action Name |
Nested? |
|---|---|
Outbound Properties
|
Activity |
Type |
Description |
Bindable? |
|---|---|---|---|
Base Properties (All Actions)
|
Activity |
Type |
Description |
Bindable? |
|---|---|---|---|
|
Name |
String |
Name of the action. |
No |
|
Description |
String |
Description of the action. Maximum 255 characters. |
No |
|
Enabled |
Boolean |
True or False |
No |
Action Properties
|
Activity |
Type |
Description |
Bindable? |
|---|---|---|---|
|
Document |
|||
|
WorkflowScenario |
|
|
|
Example Process Flow
To request this missing item, please make your request known using the Feedback button above.
|
|
Microdea.ProcessServer.Actions.Synergize.dll |
|
Modifies a document that has not yet been saved to the Synergize repository.
Prerequisite Actions
|
Action Name |
Nested? |
|---|---|
Outbound Properties
|
Activity |
Type |
Description |
Bindable? |
|---|---|---|---|
Base Properties (All Actions)
|
Activity |
Type |
Description |
Bindable? |
|---|---|---|---|
|
Name |
String |
Name of the action. |
No |
|
Description |
String |
Description of the action. Maximum 255 characters. |
No |
|
Enabled |
Boolean |
True or False |
No |
Action Properties
|
Activity |
Type |
Description |
Bindable? |
|---|---|---|---|
|
Document |
|||
|
Filename |
Example Process Flow
To request this missing item, please make your request known using the Feedback button above.
|
|
Microdea.ProcessServer.Actions.Core.dll |
Version |
Updates rows in a specified table in the connected database.
Prerequisite Actions
|
Action Name |
Nested? |
|---|---|
Outbound Properties
|
Activity |
Type |
Description |
Bindable? |
|---|---|---|---|
Base Properties (All Actions)
|
Activity |
Type |
Description |
Bindable? |
|---|---|---|---|
|
Name |
String |
Name of the action. |
No |
|
Description |
String |
Description of the action. Maximum 255 characters. |
No |
|
Enabled |
Boolean |
True or False |
No |
Action Properties
|
Activity |
Type |
Description |
Bindable? |
|---|---|---|---|
|
Filter |
Filter used to select the rows to update. |
||
|
Table |
|
||
|
Timeout |
|
Example Process Flow
To request this missing item, please make your request known using the Feedback button above.
In early 2026, a new UploadHTTPRequest SPS action in Synergize Process Server 15.6.3.0 supports multi-part file data transfer encoding for uploading documents.
|
|
Microdea.ProcessServer.Actions.Synergize.dll |
Action Properties
|
Property |
Type |
Example |
|---|---|---|
|
Credentials |
Credentials |
|
|
Definitions |
Arguments |
(Collection) |
|
|
Headers |
(Collection) |
|
Form |
FileContentType |
image/tif also supported: tif, jpg, gif, png, bmp, pdf |
|
|
FileName |
C:\SPS\my-file-page-2.tif |
|
|
FileProperties |
C:\SPS1\Payload\payload.json |
|
|
FilePropertiesContentType |
application/json |
| Key-value Pairs |
Accept |
application/json, application/hal+json |
|
|
Authorization |
{bearertoken.FormattedText} |
|
Options |
Basic Authentication |
False |
|
|
Content-Type |
multipart/mixed |
|
Service |
Action Uri |
https://my-synergize-deployment.test/SPS-test |
Example Process Flow
|
|
Microdea.ProcessServer.Actions.InboxMonitoring.dll |
Ensures that the attachments are of a specified type.
Prerequisite Actions
|
Action Name |
Nested? |
|---|---|
Outbound Properties
|
Activity |
Type |
Description |
Bindable? |
|---|---|---|---|
Base Properties (All Actions)
|
Activity |
Type |
Description |
Bindable? |
|---|---|---|---|
|
Name |
String |
Name of the action. |
No |
|
Description |
String |
Description of the action. Maximum 255 characters. |
No |
|
Enabled |
Boolean |
True or False |
No |
Action Properties
|
Activity |
Type |
Description |
Bindable? |
|---|---|---|---|
|
AttachmentTypesToIgnore |
|||
|
Message |
|||
|
MinimumAttachments |
|||
|
ValidAttachments |
By default: tif, jpg, gif, png, bmp, pdf |
Example Process Flow
To request this missing item, please make your request known using the Feedback button above.
|
|
Microdea.ProcessServer.Actions.Core.dll |
Maps one value to another.
Prerequisite Actions
|
Action Name |
Nested? |
|---|---|
Outbound Properties
|
Activity |
Type |
Description |
Bindable? |
|---|---|---|---|
Base Properties (All Actions)
|
Activity |
Type |
Description |
Bindable? |
|---|---|---|---|
|
Name |
String |
Name of the action. |
No |
|
Description |
String |
Description of the action. Maximum 255 characters. |
No |
|
Enabled |
Boolean |
True or False |
No |
Action Properties
|
Activity |
Type |
Description |
Bindable? |
|---|---|---|---|
|
DefaultValue |
|||
|
Mappings |
|||
|
SourceValue |
Example Process Flow
To request this missing item, please make your request known using the Feedback button above.
|
Action image |
DLL name |
Version |
Checks each page of a TIFF image for validity.
Prerequisite Actions
|
Action Name |
Nested? |
|---|---|
Outbound Properties
|
Activity |
Type |
Description |
Bindable? |
|---|---|---|---|
Base Properties (All Actions)
|
Activity |
Type |
Description |
Bindable? |
|---|---|---|---|
|
Name |
String |
Name of the action. |
No |
|
Description |
String |
Description of the action. Maximum 255 characters. |
No |
|
Enabled |
Boolean |
True or False |
No |
Action Properties
|
Activity |
Type |
Description |
Bindable? |
|---|---|---|---|
|
Source |
Example Process Flow
To request this missing item, please make your request known using the Feedback button above.
|
|
Microdea.ProcessServer.Actions.Core.dll |
|
Writes an entry to the debugging log.
Prerequisite Actions
|
Action Name |
Nested? |
|---|---|
Outbound Properties
|
Activity |
Type |
Description |
Bindable? |
|---|---|---|---|
Base Properties (All Actions)
|
Activity |
Type |
Description |
Bindable? |
|---|---|---|---|
|
Name |
String |
Name of the action. |
No |
|
Description |
String |
Description of the action. Maximum 255 characters. |
No |
|
Enabled |
Boolean |
True or False |
No |
Action Properties
|
Activity |
Type |
Description |
Bindable? |
|---|---|---|---|
Example Process Flow
To request this missing item, please make your request known using the Feedback button above.
|
|
|
|
Produces a structured XML file based on a ReportSource file.
Prerequisite Actions
|
Action Name |
Nested? |
|---|---|
|
|
|
Outbound Properties
|
Activity |
Type |
Description |
Bindable? |
|---|---|---|---|
|
|
|
|
|
Base Properties (All Actions)
|
Activity |
Type |
Description |
Bindable? |
|---|---|---|---|
|
Name |
String |
Name of the action. |
No |
|
Description |
String |
Description of the action. Maximum 255 characters. |
No |
|
Enabled |
Boolean |
True or False |
No |
Action Properties
|
Activity |
Type |
Description |
Bindable? |
|---|---|---|---|
|
IncludeFailed |
Boolean |
||
|
IncludeSucceeded |
Boolean |
||
|
ContainerName |
|||
|
ItemName |
|||
|
RootName |
|||
|
ReportSource |
|
|
Example Process Flow
To request this missing item, please make your request known using the Feedback button above.









